Indledning
Denne vejledning beskriver de tekniske forretningsregler i forhold til at implementere Fælles Stamkort i et lokalt fagsystem eller en patient/borgerportal. Vejledningen er tiltænkt forretningsarkitekter, systemarkitekter samt systemleverandører, således at disse kan vurdere hvordan Fælles Stamkort kan implementeres i systemerne.
Fælles Stamkort er en forretningsservice baseret på den nationale dokumentdelingsinfrastruktur, som udstiller stamdata fra et antal underliggende registre1 i HL7 CDA format. Vejledningen præciserer brugen af den danske CDA profil til Personal Data Card (PDC-DK) [version 2.0]2, der anvendes til at udstille patientens Fælles Stamkort.
Vejledningen beskriver desuden de tekniske krav og forudsætninger.
De følgende afsnit, beskriver hvordan DK-PDC anvendes, samt hvilke forretningsregler lokale fagsystemer og patient/ borgerportaler skal implementere for at understøtte Fælles Stamkort
1 - Herunder CPR-register, Sygesikringsregister, Organdonorregister, Livs- og Behandlingstestamenteregister samt stamkortregister
2 - https://svn.medcom.dk/svn/releases/Standarder/HL7/PDC/
Anden dokumentation
De overordnede forretningsregler til Fælles Stamkort kan ses i dokumentet: Indhold og forretningsregler Fælles Stamkort
Detaljeret teknisk anvenderguide, herunder information om felttyper, feltstørrelser og kardinalitet i dokumentet: FSK Guide til anvendere
Teknisk oversigt
Udveksling af patientens Fælles Stamkort foregår via den nationale infrastruktur til dokumentdeling. Denne understøtter referencearkitekturen for deling af dokumenter og billeder.
For generel introduktion til den nationale infrastruktur om dokumentdeling, se vejledningen ’Kom godt i gang med dokumentdeling’ til deling af dokumenter via Dokumentdelingsservice på NSP lavet af MedCom.
For detaljeret teknisk dokumentation omkring dokumentdeling via NSP, se NSP'ens Dokumentdelingsservice.
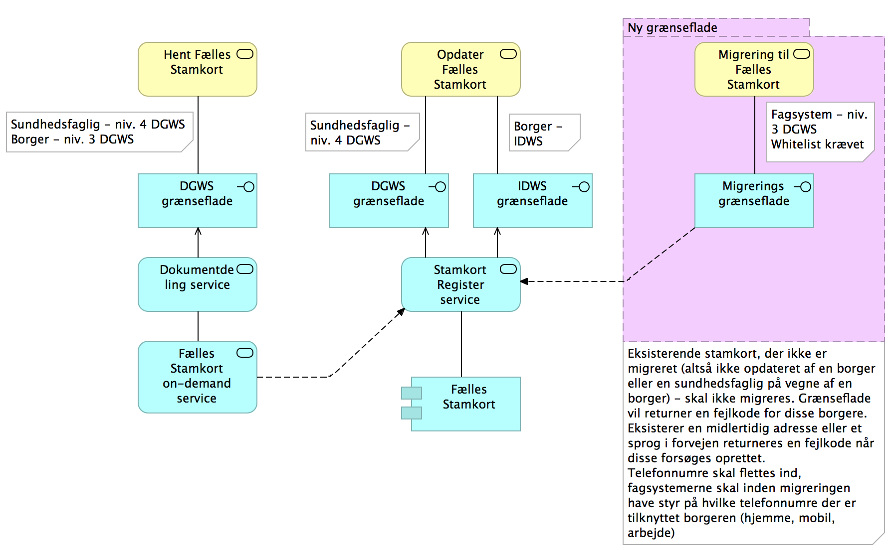
Fælles Stamkort er understøttet af to overordnede forretningsservices. Hent Fælles Stamkort samt Opdater Fælles Stamkort, disse services vil indgå i lokale fagsystemer samt patient/borgerportaler.
Hent Fælles Stamkort er implementeret via den nationale løsning for dokumentdeling, og følger derved principperne for denne, herunder adgangskontrol, informationssikkerhed og audit. Udvekslingsformatet er HL7 CDA (DK-PDC 2.0).
Opdater Fælles Stamkort foregår via en webservice integration, hvor der er implementeret endpoints til henholdsvis adgang for sundhedsfaglige samt patienter.
Migrering til Fælles Stamkort Er en optionel servide til understøttelse af fagsystemernes proces for migrering af stamkortdata til Fælles Stamkort, processen understøttes af en specifik migreringsgrænseflade på stamkortregisteret der understøtter system-system integration og som sikrer at validiteten samt aktualiteten og derved kvaliteten af data i Fælles Stamkort er så høj som muligt.
Fælles Stamkort on-demand servicen indeholder model og grænsefladebeskrivelser for CDA udvekslingsformatet.
Fælles Stamkort on-demand servicen er implementeret som en on-demand dokumentkilde, der integrerer til en række registre, heriblandt et stamkortregister, der er autoritativt register for oplysninger om patientens pårørende, patientens midlertidige adresse, patientens kontaktoplysninger samt patientens sprog. Læsning af Fælles Stamkort dokumenter fra Fælles Stamkort on-demand servicen foregår via dokumentdelingsservicen på den nationale service platform ved brug af HL7's standard ITI-18 og ITI-43 grænseflader.
Stamkortregister-servicen benyttes til at hente (kun adgang fra Fælles Stamkort on-demand service) samt redigere patientens stamdata (telefonnummer, pårørende oplysninger, midlertidige adresse, sprog samt tilknytning til læge og tandlæge). Opdateringer af data, sker via en direkte webserviceintegration til Stamkortregisteret.
Migrering af data fra lokale fagsystemer til Fælles Stamkort
Migrering af stamkortdata fra fagsystemet til Fælles Stamkort inden løsningen ibrugtages i drift, er en mulighed myndigheder med deres fagsystemer KAN benytte.
Ved at lave en migrering vil forretningsværdien af at benytte Fælles Stamkort kunne udnyttes hurtigere, da borgere derved hurtigere vil få et overblik over de stamkortdata fagsystemerne har registreret på dem, og således kan verificere og kvalificere disse stamkortdata.
Benyttes migreringsprocessen, SKAL den kun køre en gang pr. fagsystem, da stamkortdata under migreringen udelukkende vil blive skrevet til Fælles Stamkort, uden hensyntagen til eksisterende data i Fælles Stamkort.
Udførsel af migreringsprocessen SKAL benytte en ny migreringsgrænseflade på Stamkortregisteret, som har til ansvar at sikre datakvaliteten for migreringen, samt sikre at borgere der allerede har etableret et Fælles Stamkort, ikke får overskrevet dette med ikke validerede data fra fagsystemerne.
Undlader myndigheden at benytte migreringsprocessen for deres fagsystemer, eller for dele af deres fagsystemer BØR der laves lokale overvejelser for hvordan stamkort efterfølgende ibrugtages.
Principper for migrering af stamkortdata
#1: Alle stamkortdata migreres ukritisk
Stamkortdata migreres ukritisk, hvilket vil sige der ikke skal tages højde for tidligere udmeldte fletteregler. Forretningsregler SKAL stadig overholdes, hvilket beskrives nærmere i følgende principper.
Migreringsgrænsefladen vil returnere en fejlkode, i tilfælde af enten et brud på en forretningsregel, eller brud på en af følgende principper. Fagsystemet SKAL IKKE, i det tilfælde det modtager en fejlkode, migrere det pågældende element der giver fejlkoden.
Fagsystemet BØR i tilfælde af det ikke kan migrere stamkortdata overveje om det vil beholde lokale stamkortdata til senere synkronisering, eller om det eventuelt vil fjerne lokale data og udelukkende basere sig på de data der eksisterer i Fælles Stamkort.
Konsekvensen af en ukritisk migrering vil være, at der kan være duplikater af data på f.eks. borgerens pårørende. Dette KAN borgeren, eller dennes pårørende, enten selv rette op på via brugergrænsefladen på sundhed.dk, eller sundhedspersoner KAN hjælpe de borgere der ikke har fået det gjort, eller som ikke er i stand til selv at gøre dette.
#2: Hvor borgere i forvejen har oprettet et Fælles Stamkort vil det ikke være muligt at migrere stamkortdata
Fælles Stamkort SKAL IKKE gøre det muligt at migrere stamkortdata, hvor borgeren allerede har verificeret stamkortdata.
Borgeren kan enten selv have verificeret sine data, eller det kan være gjort af en sundhedsperson på vegne af borgeren, eller af borgerens fuldmagtshavere.
Der returneres en fejlkode fra migreringsgrænsefladen, og fagsystemet SKAL IKKE migrere stamkortdata for denne borger.
Fejlkode: 800 Fejltekst: Fælles Stamkort er verificeret af borgeren |
|---|
Når borgeren efterfølgende har kontakt til myndigheden, og denne myndighed slår borgeren op i fagsystemet, BØR fagsystemet allerede have taget stilling til om lokale data beholdes, da fagsystemet i den sammenhængt SKAL synkronisere med Fælles Stamkort
Eksemplet i Figur 3 viser hvordan det lokale fagsystem har tilknyttet UUID'er til de pårørende der står registreret lokalt, men ved efterfølgende migrering får fejlkode 800 retur, og derved kan se at borgeren allerede har et verificeret stamkort, og at stamdata ikke er migreret.
Figur 3 - Eksempel på migrering hvor borgeren har et verificeret stamkort i forvejen
#3: Alle pårørende oprettes ukritisk
Stamkort data indeholdende pårørende information skrives ukritisk til Fælles Stamkort, altså uden hensyntagen til om der skulle eksistere en pårørende med samme oplysninger i forvejen, i borgerens Fælles Stamkort.
Fagsystemet SKAL tilknytte en UUID til hver pårørende der migreres, og gemme denne UUID sammen med pårørende oplysninger i fagsystemet. Efterfølgende synkronisering af Fælles Stamkort, når borgeren er i kontakt med myndigheden, vil dermed kunne sikre, hvilke pårørende der har fået rettet op på data, er slettet, eller er migreret fra andre fagsystemer.
Eksemplet i Figur 4 viser hvordan det lokale fagsystem har tilknyttet UUID'er til de pårørende der står registreret lokalt, og disse migreres til Fælles Stamkort selvom der allerede eksisterer en pårørende med navnet Hans Hansen i Fælles Stamkort. Den eneste forskel på de to Hans Hansen'er i Fælles Stamkort er UUID'en.
Efterfølgende migrerer fagsystem nr. 2, som vist i eksemplet i Figur 5, hvor endnu en dublet af pårørende Hans Hansen oprettes i Fælles Stamkort.
Figur 4 - Migrering af pårørende til Fælles Stamkort, resulterende i dubletter
Figur 5 - Migrering af pårørende fra fagsystem nr. 2 til Fælles Stamkort, resulterende i flere dubletter
#4: Oprydning i fagsystemer inden migrering
Fagsystemerne BØR inden migrering af borgerens kontaktinformation (nuværende 3 typer af telefonnumre - hjemme, mobil, arbejde) - have struktureret egne data i fagsystemet. Fagsystemet SKAL skrive kontaktinformationen til Fælles Stamkort, eksisterer der et telefonnummer i forvejen, vil migreringsgrænsefladen returnere en fejlkode, og fagsystemet SKAL IKKE skrive borgerens telefonnummer.
Fagsystemet BØR overveje hvordan telefonnumre der ikke er migreret skal håndteres lokalt.
Fejlkode: 810 Fejltekst: Der eksisterer et telefonnummer af type <indsat type> i forvejen |
|---|
Efterfølgende synkronisering af Fælles Stamkort, vil ske når borgeren er i kontakt med en myndighed.
Eksemplet i Figur 6 viser hvordan det lokale fagsystem i forvejen har struktureret telefonnumrene på borgeren, og ved migreringen får skrevet hjemme nummeret til Fælles Stamkort. Hvorimod eksemplet i Figur 7 kun får skrevet hjemme nummeret, men får fejlkode tilbage på mobilnummeret, da dette eksisterer i forvejen.
Figur 6 - Migrering af borgerens hjemme telefonnummer til Fælles Stamkort
Figur 7 - Migrering af borgerens hjemme telefonnummer, men fejl på borgerens mobiltelefonnummer da dette eksisterer i forvejen.
#5: Fagsystemerne skal udelukkende migrere borgerens sprog, hvis det ikke eksisterer i forvejen
Fælles Stamkort har i forretningsregel nr. 11 defineret at der maksimalt kan være et sprog for borgeren, eksisterer der et sprog i forvejen, vil migreringsgrænsefladen returnere en fejlkode, og fagsystemet SKAL IKKE skrive borgerens sprog.
Fagsystemet BØR overveje hvordan sprog der ikke er migreret, skal håndteres lokalt.
Fejlkode: 820 Fejltekst: Borgerens sprog eksisterer i forvejen |
|---|
Efterfølgende synkronisering af Fælles Stamkort, vil ske når borgeren er i kontakt med en myndighed.
Eksemplet i Figur 8 viser hvordan det Fælles Stamkort i forvejen har borgerens sprog til dansk, og ved migreringen får en fejlkode tilbage
Figur 8 - Migrering af borgerens sprog giver en fejlkode retur
#6: Fagsystemerne skal udelukkende migrere borgerens midlertidige adresse, hvis den ikke eksisterer i forvejen
Fælles Stamkort har i forretningsregel nr. 7 defineret at der maksimalt kan være en midlertidig adresse for borgeren i Fælles Stamkort, eksisterer der en midlertidig adresse i forvejen, vil migreringsgrænsefladen returnere en fejlkode, og fagsystemet SKAL IKKE skrive borgerens midlertidige adresse.
Fagsystemet BØR overveje hvordan en midlertidig adresse der ikke er migreret skal håndteres lokalt.
Fejlkode: 830 Fejltekst: Borgerens midlertidige adresse eksisterer i forvejen |
|---|
Efterfølgende synkronisering af Fælles Stamkort, vil ske når borgeren er i kontakt med en myndighed.
Eksemplet i Figur 9 viser hvordan Fælles Stamkort i forvejen har borgerens midlertidige adresse, og ved migreringen giver en fejlkode tilbage til fagsystemet
Figur 9 - Migrering af borgerens midlertidige adresse giver en fejlkode retur
Tilslutning og governance i forhold til migreringsgrænsefladen.
Fagsystemer der tilsluttes migreringsgrænsefladen, SKAL have en whitelisting af det certifikat der benyttes til at skrive data til migreringsgrænsefladen.
Tilslutning SKAL anmeldes via den nationale servicedesk[1], hvor der oprettes en supportsag. Supportsagen SKAL indeholde "Subject" fra certifikatet, som følgende eksempel viser
Subject: SERIALNUMBER=CVR:11111111-FID:22222222 + CN=www.test-eksempel.dk – NemLogin (funktionscertifikat), O=Test-eksempel A/S // CVR:00000000, C=DK
Supportsagen SKAL ligeledes indeholde planlagt dato og tidspunkt for hvornår migreringen ønskes startet, således det kan planlægges fra Sundhedsdatastyrelsen at ikke alle fagsystemerne migrerer på samme tid.
Efter succesfuld migrering, vil whitelistingen for fagsystemet blive fjernet igen
Daglig drift mellem lokale fagsystemer og Fælles Stamkort
Den første synkronisering med Fælles Stamkort, har til målsætning at få ensrettet data i Fælles Stamkort med de allerede eksisterende data i de lokale fagsystemer.
Synkronisering af stamkortdata mellem fagsystem og Fælles Stamkort BØR automatiseres i sådan en grad at brugerne af fagsystemet ikke får ekstra arbejdsgange.
Har fagsystemet tilknyttet lokale informationer til eksempelvis en pårørende, SKAL fagsystemet kunne håndtere at denne pårørende ændres eller slettes i Fælles Stamkort.
Det skal sikres at patientens data ikke går tabt samt at integriteten bevares. Det lokale fagsystem skal derfor følge den viste proces.
De enkelte data-entiteter fra Fælles Stamkort er tilknyttet en unik ID, de lokale fagsystemer skal kunne opbavere denne ID, da den skal benyttes når en data-entitet enten skal opdaterers eller slettes. Samtidig har de enkelte data-entiteter tilknyttet informationer om hvornår de er opdateret, samt hvilken organisation eller om det er patienten selv der har opdateret data. Information omkring opdateringstidspunkt skal også gemmes i det lokale fagsystem, således at fagsystemet kan se om data er ændret siden sidste synkronisering.
Følgende eksempel viser data som det ser ud i det lokale fagsystem samt Fælles Stamkort før den første synkronisering.
Fagsystemet indlæser derefter data fra Fælles Stamkort, fletter data med lokale data og skriver efterfølgende nye og ændrede data til Fælles Stamkort
Som det ses har den pårørende Hans Hansen i det lokale fagsystem fået tilknyttet ID 9c13a4e6-fa0e-4740-833b-1e9e80ecc18e fra Fælles Stamkort.
Pårørende Jens Hansen eksisterede ikke i Fælles Stamkort i forvejen og er nu blevet oprettet, ID e5e4bfae-12c3-460b-a51c-6310a72cbc68 fra Fælles Stamkort er blevet tilknyttet det lokale fagsystem.
(Bemærk at ID kan enten dannes lokalt og dermed skrives til Fælles Stamkort, medsendes den ikke vil Fælles Stamkort selv oprette en ID.)
Fælles Stamkort har fået tilknyttet patientens 2. telefonnummer.
Fælles Stamkort har fået tilknyttet patientens foretrukne sprog, i dette tilfælde Dansk.
Felter omkring hvornår de enkelte data-entiteter er opdateret, samt hvilken organisation der har lavet opdateringen er ligeledes tilknyttet det lokale fagsystem (ikke vist på tegningen).
Efterfølgende laver patienten en opdatering af pårørende Jens Hansen via sundhed.dk, hvor patienten tilknytter relationen "Bror" samt at telefonnummeret på den pårørende er ændret.
Næste gang det lokale fagsystem laver et opslag på patientens data, og dermed kontrollerer om der er nye data i Fælles Stamkort. Kan det lokale fagsystem se at tidspunktet for pårørende Jens Hansen er nyere end det lokalt opbevarede tidspunkt, og skal derfor synkronisere data fra Fælles Stamkort ned til de lokale data.
Patienten ønsker at slette det ene af de 2 tilknyttede telefonnummer og gør dette via sundhed.dk.
Fagsystemet ser ved næste opslag på patientens data, at kontaktinformationer har et nyere tidsstempel end de lokla data, og skal derfor synkronisere data fra Fælles Stamkort ned til de lokale data.
Da det her drejer sig om en sletning af data, skal data fjernes fra det lokale fagsystem, da det ikke længere er validt - da patienten har slettet det.
Teknisk implementering
Afsnittet indeholder tekniske vejledninger til hvordan Fælles Stamkort kan integrereres i lokale fagsystemer og patient/borgerportaler.
Fagsystemer og borgerportaler der skal benytte Fælles Stamkort, skal godkendes og certificeres af medcom. Testprotokollerne for certificering til Fælles Stamkort, hvor version 1.0 er gældendefor modtagelse, kan findes på Medcom's hjemmeside under: Testprotokoller for modtagelse af Fælles Stamkort
Yderligere information om om hvordan CDA dokumenter er opbygget kan findes hos IHE, under: IHE - Hvad er HL7 CDA?
Indhold i Fælles Stamkort
Indholdet i Fælles stamkort er defineret i CDA profilen: Personal Data Card (PDC-DK) [version 2.0].
Update 24/1-2020: Der er udgivet en Errata, hvori der er enkelte præciseringer samt rettelser af fejl i forhold til PDC-DK 2.0., Errata'en kan kan hentes på MedCom's hjemmeside, og er gældende sammen med PDC-DK 2.0 profilen.
Indholdet er struktureret således at generelt stamdata om patienten er en del af den generiske CDA header, som beskriver alle typer af CDA dokumenter. Den generiske CDA header er beskrevet i dokumentet: HL7 Implementation Guide for CDA Release 2.0 CDA Header (DK CDA Header)3.
Body delen af dokumentet component.structuredBody indeholder staminformation om patienten, der enten er taget fra registre eller tastet ind manuelt.
Nedenstående tabel giver et indblik i hvilket indhold der findes i Fælles Stamkort, samt hvad der er kilden.
Kode | Beskrivelse | Eksempel | Kilde |
Patientens CPR-nummer er en del af den generiske CDA header recordTarget.patientRole.id | Patientens CPR-nummer Patientens CPR-nummer er en del af den generiske CDA Header. | <id assigningAuthorityName="CPR" extension="2512489996" root="1.2.208.176.1.2"/> | CPR – register |
Patientens navn og adresse er en del af den generiske CDA header recordTarget.patientRole.addr | Patientens navn og adresse Patientens navn og adresse er en del af den generiske CDA Header. | <addr use="H"> Bemærk at har patienten navne eller adressebeskyttelse vises "BESKYTTET NAVN/ADRESSE" | CPR - register |
Information om patientens pårørende component.structuredBody. templateId code | Oplysninger om patientens pårørende, som patienten selv har angivet. Oplysningerne er: · Pårørendes Navn · Pårørendes Relation · Pårørendes Telefonnummer · Fritekstfelt, hvor der f.eks. kan angives "bor i Canada" Bemærk der kan kun angives flere observation med patientens pårørende | <templateId root="1.2.208.184.16.1.10.20.1.25" extension="2019-08-14"/> Bemærk: Der tilføjes ikke automatisk pårørende angivet i CPR-registeret (f.eks. værger og ægtefæller) - eneste undtagelse herfor er børn under forældremyndighed, eller personer som har forældremyndighed over et barn (se næste række) | Indtastet information fra stamkortregisteret |
Patientens børn under forældremyndighed component.structuredBody. templateId code | Hvis patienten har forældremyndighed over et eller flere børn, kan børnene vises i Fælles Stamkort. Bemærk: Hvis patienten er biologisk forælder, men ikke har forældremyndigheden over barnet, vises barnet ikke i Fælles Stamkort. Bemærk: Hvis patienten er værge for et barn, men ikke har forældremyndigheden over det pågældende barn, vises barnet ikke i Fælles Stamkort. Bemærk: Der kan kun angives flere observationer med patientens børn under forældremyndighed. | <templateId root="1.2.208.184.16.1.10.20.1.23" extension="2019-08-14"/> <!-- Value representing the name of the child of whom the patient has custody --> <!-- Value representing the relationship the patient has to the child of whom the patient have custody → | CPR - register |
Patientens forældremyndighedshavere component.structuredBody. templateId code | Hvis patienten er et barn, kan forældremyndighedshavere vises i Fælles Stamkort. Bemærk: Hvis barnet har biologiske forældre som ikke har forældremyndigheden over barnet, vises de biologiske forældre ikke i Fælles Stamkort. Bemærk: Hvis barnet er myndling under en værge, men værgen ikke har forældremyndigheden over det pågældende barn, vises værgen ikke i Fælles Stamkort. Bemærk: Der kan kun angives flere observationer med barnets forældremyndighedshavere. | <templateId root="1.2.208.184.16.1.10.20.1.23" extension="2019-08-14"/> <!-- Value representing the name of the Custodian of whom the patient is in custody --> <!-- Value representing the relationship the patient has to the custodian of whom the patient is in custody → | CPR - register |
Patientens telefonnummer component.structuredBody. templateId code | Patientens kontakt telefonnummer (3 telefonnumre kan angives (hjemme "H", mobil "MC", arbejde "WP"). Bemærk: Der kan kun angives en observation med patientens telefonnumre. | <templateId root=”1.2.208.184.16.1.10.20.1.24” extension=”2019-08-14”/> <value xsi:type=”TEL” use=”WP” value=”tel:33112244”/> <value xsi:type=”TEL” use=”MC” value=”tel:66774433”/> | Indtastet information fra stamkortregisteret |
Patientens midlertidige adresse component.structuredBody. templateId code | Patientens midlertidige adresse inklusiv et tidsinterval for hvornår patienten befinder sig på den midlertidige adresse. Bemærk: Det er ikke nødvendigt at angive et sluttidspunkt (effectivetime.high) for den midlertidige adresse. Bemærk: Er slutdatoen overskredet på forespørgselstidspunktet, returneres den midlertidige adresse ikke fra Fælles Stamkort. Bemærk: Der kan kun angives en observation med patientens midlertidige adresse. | <templateId root="1.2.208.184.16.1.10.20.1.21" extension="2019-08-14"/> | Indtastet information fra stamkortregisteret |
Patientens egen læge recordtarget.patientRole. | Kontaktoplysninger til patientens egen læge. Bemærk: Det er ikke alle patienter der har tilknyttet en læge - elementet er derfor optionelt. | <providerOrganization> <id extension="123456" root="1.2.208.176.1.4" assigningAuthorityName="Yderregisteret"/ <name>Lægerne Hansen</name> <telecom use="WP" value="tel:+4512345678"/> <telecom value="mailto:test@testyder.dk"/> <addr use="H"> <streetAddressLine>Ydervej 42</streetAddressLine <postalCode>1234</postalCode> <city>Yderby</city> </addr> </providerOrganization> | Yderregisteret |
Patientens tandlæge component.structuredBody. templateId code | Hvis patienten har tilknyttet en tandlæge, kan Fælles Stamkort indeholde kontaktoplysninger til tandlægen. Bemærk: Det er ikke alle tandlæger der er tilknyttet Yderregisteret, i disse tilfælde vil tandlægens kontaktinformation skulle indtastes manuelt. | <templateId root="1.2.208.184.16.1.10.20.1.22" extension="2019-08-14"/> | Indtastet information fra stamkortregisteret |
Sygesikringsgruppe component.structuredBody. templateId code | Patientens sygesikringsgruppe. | <templateId root="1.2.208.184.16.1.10.20.1.27" extension="2019-08-14"/> | Sygesikringsregisteret |
Patientens foretrukne kommunikationssprog. component.structuredBody. templateId code | Patienten kan registrere hvilket sprog de foretrækker at kommunikerer på. Feltet er forudfyldt med sproget ”Dansk”. Bemærk: Der kan kun registreres et sprog pr. patient. | <templateId root="1.2.208.184.16.1.10.20.1.20" extension="2019-08-14"/> | Indtastet information fra stamkortregisteret |
Behandlingstestamente component.structuredBody. templateId code | Information om patienten har registreret et Behandlingstestamente kan vises i Fælles Stamkort. Fælles Stamkort må IKKE vise indholdet i registreringen, kun OM der lavet en registrering. Bemærk: En patient kan have registreret enten et Behandlingstestamente eller et Livstestamente, ikke begge testamenter på samme tid. | <templateId root="1.2.208.184.16.1.10.20.1.29" extension="2019-08-14"/> | Behandlingstestamenteregister |
Livstestamente component.structuredBody. templateId code | Information om patienten har registreret et Livstestamente kan vises i Fælles Stamkort. Fælles Stamkort må IKKE vise indholdet i registreringen, kun OM der lavet en registrering. Bemærk: En patient kan have registreret enten et Behandlingstestamente eller et Livstestamente, ikke begge testamenter på samme tid. | <templateId root="1.2.208.184.16.1.10.20.1.30" extension="2019-08-14"/> | Livstestamenteregister |
Organdonorregistrering component.structuredBody. templateId code | Information om patienten har en Organdonorregistrering kan vises i Fælles Stamkort. Fælles Stamkort må IKKE vise indholdet i registreringen, kun OM der lavet en registrering. | <templateId root="1.2.208.184.16.1.10.20.1.28" extension="2019-08-14"/> <id extension="bf5b7087-b8dd-41f3-91c8-d2e0a8955c3a" root="1.2.208.184"/> <code code="OrganDonorRegistration" codeSystem="1.2.208.184.100.1" codeSystemName="MedCom Message Codes" displayName="Registreret organdonor"/> <value xsi:type="II" root="1.2.208.176.1.10" extension="true" assigningAuthorityName="Dansk Center For Organdonation"/> | Organdonorregisteret |
3 https://svn.medcom.dk/svn/releases/Standarder/HL7/CDA Header/Dokumentation/DK-CDA-Header.pdf
Visning af felter i Fælles Stamkort
Tabellen viser hvilke data elementer der skal vises til slutbrugerne for Fælles Stamkort.
Bemærk at har man patientens CPR-oplysninger fra eksempelvis egen registerkopi, bør disse benyttes. Fælles Stamkort trækker CPR oplysninger fra sin egen registerkopi.
Nogle felter er ikke obligatoriske, hvilket vil sige det er ikke sikkert de findes i patientens Fælles Stamkort, men hvis de findes - skal de vises for slutbrugeren.
Nr. | Dataelement | Kommentar | Mandatory | Vises for slutbruger | Kildesystem |
1 | recordTarget.patientRole.id | Patientens CPR nummer | Ja | Ja | CPR |
2 | recordTarget.patientRole.addr | Patientens navn og adresse | Ja | Ja | CPR |
3 | Observation (RelativeTypedIn) | Patientens indtastede pårørende | Nej | Ja | Stamkortregister |
| Observation (ChildCustody) og (CustodyBy) | Patientens information om forældremyndighed | Nej | Ja | CPR |
| Observation (PatientContactTypedId) | Patientens indtastede kontaktoplysninger | Nej | Ja | Stamkortregister |
| Observation (TempAddrTypedIn) | Patientens indtastede midlertidige adresse | Nej | Ja | Stamkortregister |
| recordtarget.patientRole. | Patientens egen læge | Nej | Ja | Sygesikringsregisteret |
| Observation (TempAddrTypedIn) | Patientens indtastede tandlæge | Nej | Ja | Stamkortregister |
| Observation (CoverageGroup) | Patientens sygesikringsgruppe | Ja | Ja | Sygesikringsregisteret |
| Observation (LanguageTypedIn) | Patientens indtastede sprog | Nej | Ja | Stamkortregister |
| Observation (TreatmentWillRegistration) | Har patienten information i behandlingstestamenteregisteret? | Ja | Ja | Behandlingstestamenteregisteret |
| Observation (LivingWillRegistration) | Har patienten information i livstestamenteregisteret? | Ja | Ja | Livstestamenteregisteret |
| Observation (OrganDonorRegistration) | Har patienten information i organdonorregisteret? | Ja | Ja | Organdonorregisteret |
Tekniske forudsætninger
Se Administrative forudsætninger for at få adgang til NSP'en.
Fælles stamkort udstilles via services på NSP'en, disse skal tilgås gennem en afkoblingskomponent "DCC'en" DCC'en viderestiller kald til underliggende services, så der er ikke en WSDL for DCC'en. Se DCC Dokumentation for adgang til servies gennem DCC'en.
NSP services kan tilgås enten via Den Gode Webservice eller via OIO-IDWS (Udelukkende patientadgang).
Den Gode WebService benytter XMLDSIG til at signere SAML assertions ud fra X.509 certifikater/nøgler - for adgang til Fælles Stamkort skal sundhedspersoner have et gyldigt Nem-ID Medarbejdercertifikat (MOCES) - for mere information om den gode webservice, se: https://www.medcom.dk/standarder/webservice-standarder/den-gode-webservice
Til at understøtte SAML har Sundhedsdatastyrelsen udviklet biblioteker til Java og .NET (SEAL biblioteket) Dette bør benyttes så vidt det er muligt, se STS Dokumentation
Søgning på Fælles Stamkort
For at søge på en patients Fælles Stamkort, skal der laves en ITI-18 forespørgsel via NSP'ens dokumentdelingsservice.
WSDL til DDS Registry findes her: https://wsdl.nspop.dk/ddsregistry?wsdl
Når der søges på et stamkort, kan der søges på de værdier der er angivet i dokument metadata. Fælles Stamkort benytter Medcom's metadata profil version 0.96, der kan hentes på https://svn.medcom.dk/svn/releases/Standarder/IHE/DK_profil_metadata/
Typisk angives patientens kun CPR nummer, samt en typecode - For Fælles Stamkort er typecode "PDC", se følgende eksempel.
Svaret indeholder referencen til Fælles Stamkort dokumentet, der skal benyttes efterfølgende til at udtrække selve Fælles Stamkort dokumenter
Der er tre værdier der skal benyttes:
- HomeCommunityId - der beskriver det domæne dokumentet befinder sig i.
Værdien hentes ud fra ...ExtrinsicObject/@home
- RepositoryUniqueId - der bekriver den kilde under domænet der opbevarer dokumentet
Værdien hentes ud fra ...ExtrinsicObject/Slot[@name=’repositoryUniqueId’]/Value List/Value
- DocumentUniqueId - der identificerer selve dokumentet
Værdien hentes ud fra ...ExtrinsicObject/ExternalIdentifier[@identificationScheme=’urn:uuid:2e82c1f6-a085-4c72-9da3-8640a32e42ab]/@value
Yderligere information omkring forespørgsler via dokumentdeling kan ses i Brugervejledning til forespørgsler via DDS
Hentning af Fælles Stamkort
For at hente en patients Fælles Stamkort, skal der laves en ITI-43 forespørgsel via NSP'ens dokumentdelingsservice.
Som beskrevet ovenfor benyttes de tre værdier: HomeCommunityId, RepositoryUniqueId og DocumentUniqueId til at hente dokumentet.
WSDL til DDS Repository findes her: https://wsdl.nspop.dk/ddsrepository?wsdl
Det svar der returneres er patientens Fælles Stamkort, indeholdende de dataelementer der er beskrevet under indhold.
Opdatering af Fælles Stamkort
Fælles Stamkort læses som beskrevet via dokumentdeling, men opdateres via Stamkort register servicen
WSDL findes under: https://wsdl.nspop.dk/#skr hvor der både er referencer til snitfladen for sundhedspersoner via Den Gode Webservice (DGWS) samt snitfladen for patientadgang via OIO-IDWS.
Den tekniske anvenderguide til Stamkortregisteret giver detaljeret information om dataudvekselingsformater samt XML eksempler på oprettelser, opdateringer og sletninger
Sikkerhed, roller og rettigheder
For adgang til Fælles Stamkort skal der for sundhedspersoner eksistere et gyldigt SOSI-ID kort som er signeret af NSP'ens Secure Token Service, dokumentationen for SoSI-ID kort og STS ligger under: Anvenderguide til STS
Patientdata portaler skal benytte det fællesoffentlige OIO-IDWS, der er vedligholdt af Digitaliseringsstyrelsen - dokumentation til OIO-IDWS findes på Digitaliser.dk, STS'en har en omvekslingsservice for OIO-IDWS bootstraptokens til et signeret identitytoken, for adgang til Fælles Stamkort webservicen skald er benyttes et STS signeret identitytoken.
Sundhedspersoner, med en sundhedsfaglig autorisation har adgang til Fælles Stamkort. Sundhedspersoner uden sundhedsfaglig autorisation skal have tilknyttet en rettighed før disse kan få adgang. Lokale organisationer kan enten tilknytte disse rettigheder via Sundhedsstyrelssens Elektroniske Brugerstyring (SEB), eller give rettigheden via den lokale identifikations- og rettighedstyring.
Følgende rollebeskrivelser anvendes i forbindelse med Et samlet patientoverblik.
Rollenavn | Rollebeskrivelse | Notation som indsættes i SOSI IdKort ved udstedelse |
nspSundAssistR1 | Giver ret til at læse, i Fælles Stamkort (FSK) | urn:dk:healthcare:national-federation-role:code:41001:value:SundAssistR1
|
nspSundAssistR2 | Giver ret til at læse til Aftaler, FSK og Planer og Indsatser | urn:dk:healthcare:national-federation-role:code:41002:value:SundAssistR2
|
En sundhedsperson kan ikke have tilknyttet flere roller på samme tid - dette skal administreres via den lokale identifikations- og rettighedstyring.
Håndtering af spærring og fuldmagt
Spærring
Patienten kan have spærret for at data fra Fælles Stamkort må deles med andre parter i sundhedssektoren, i det tilfælde vil fejlkoden "Consent Filter Applied” blive returneret (se nedenstående xml eksempel for ITI-18 spærrede dokumenter). Det betyder at patienten har spærret for deling af Fælles Stamkort til en specifik sundhedsperson. Klienten skal håndtere at der er angivet en spærring, og give sundhedspersonen mulighed for at få adgang til Fælles Stamkort under specielle vilkår.
For adgang til det spærrede Fælles Stamkort kan klienten enten angive et værdispring, eller angive at der ligger et explicit samtykke til at se data, og så sende forespørgslen igen med “ConsentOverride” flaget sat til “True”. Der laves logning i dokumentdelingsinfrastrukturen der angiver at en spærring er tilsidesat. Klienten skal samtidig angive årsagen (Eksempelvis: eksplicit samtykke fra patienten for at få adgang til data) til at spærringen er tilsidesat i eget journalsystem, da der kan forventes at være opfølgning på tilsidesatte spærringer.
Yderligere tekniskinformation omkring spærring og forespørgsler via dokumentdeling kan ses i Brugervejledning til forespørgsler via DDS
Fuldmagt
Patient/borgerportaler kan give patienternes pårørende adgang via den Fælles Offentlige Fuldmagtsservice, hvortil der er tilknyttet en brugergrænseflade på Borger.dk.
Bevis for fuldmagter er understøttet i OIO-IDWS identitytokens signeret af STS'en, dog understøtter dokumentdelingsservicen ikke OIO-IDWS - så fuldmagter er istedet etableret via en trust-løsning hvor patientportalen selv håndterer kontrol af fuldmagter.
Information angående angivelse af fuldmagter via dokumentdelingsservicen, kan ses i HSUID header dokumentation.
Ændringslog
| 0.8 | 2019-12-06 | Udkast til Teknisk implementeringsguide til Fælles Stamkort | SDS |
| 1.0 | 2020-01-06 | Offentlig efter afsluttet kommenteringsrunde | SDS |
| 1.0.1 | 2020-01-21 | Tilrettet link til standard for Fælles Stamkort | SDS |
| 1.1 | 2020-03-27 | Tilrettet efter opdatering af testprotokol for CDA profilen Desuden mindre tekstuelle rettelser | SDS |
| 1.2 | 2020-05-28 | Inført afsnit som præciserer hvorledes data skal synkroniseres mellem lokale fagsystemer og Fælles Stamkort | SDS |
| 1.2.1 | 2020-06-26 | Præcisering omkring hvilke datafelter fra Fælles Stamkort, der skal vises for slutbrugerne. | SDS |
| 1.2.2 | 2020-10-21 | Opdateret med specifik reference til testprotokol for modtagelse af Fælles Stamkort | SDS |














