Denne vejledning beskriver de tekniske implementeringsregler i forhold til at implementere Fælles Stamkort i et lokalt fagsystem eller en patient/borgerportal. Vejledningen er tiltænkt forretningsarkitekter, systemarkitekter samt systemleverandører, således at disse kan vurdere, hvordan Fælles Stamkort kan implementeres i systemerne.
Det er vigtigt at forretningsreglerne og indhold for Fælles Stamkort læses i forbindelse med en kommende implementering. Den tekniske implementeringsvejledning kan ikke stå alene. |
Fælles Stamkort er en forretningsservice baseret på den nationale dokumentdelingsinfrastruktur, som udstiller stamdata fra et antal underliggende registre1 i HL7 CDA-format. Vejledningen præciserer brugen af den danske CDA-profil til Personal Data Card (PDC-DK) [version 3.0]2, der bl.a. anvendes til at udstille patientens Fælles Stamkort inklusiv borgerens status for Fravalg af Genoplivning v. Hjertestop.
Bemærk: Fælles Stamkort version 2.0 er lukket ned pr. 15/1-2025, grundet ibrugtagningen af Fravalg af Genoplivning v. Hjertestop.
De følgende afsnit, beskriver hvordan PDC-DK anvendes, samt hvilke implementeringssregler som lokale fagsystemer og borgerportaler skal implementere for at understøtte Fælles Stamkort
1 - Herunder CPR-register, Sygesikringsregister, Organdonorregister, Livs- og Behandlingstestamenteregister, Fravalgsregister, Yderregister samt Stamkortregister
2 - https://svn.medcom.dk/svn/releases/Standarder/HL7/PDC/
Som en del af Fælles stamkort findes Fravalg af Genoplivningsforsøg. Denne løsning kan der læses yderligere om her: https://www.nspop.dk/display/FGVH
Udveksling af patientens Fælles Stamkort foregår via den nationale infrastruktur til deling af dokumenter. Denne understøtter referencearkitekturen for deling af dokumenter og billeder. Med indførslen af Fælles Stamkort 3.0 er det ikkelængere muligt for borgere at frabede sig deling af stamoplysninger. Oplysningerne i Fælles Stamkort deles som dokumentdeling via synkroniseringsservice til Fælles Stamkort (SFSK).
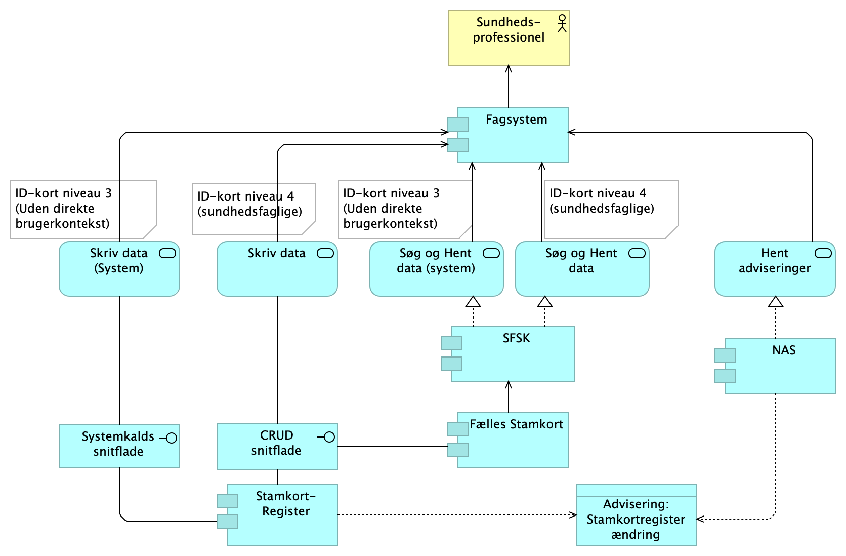
Fælles Stamkort er understøttet af to overordnede services - Hent Fælles Stamkort samt Opdater Stamkortregister. Disse services vil indgå i lokale fagsystemer samt borgerportaler. Hent Fælles Stamkort er implementeret via den nationale løsning for dokumentdeling, og følger derved principperne for denne, herunder adgangskontrol, informationssikkerhed og audit. Udvekslingsformatet er HL7 CDA (DK-PDC 3.0).
Opdater Stamkortregister foregår via en webservice integration, hvor der er implementeret endpoints til henholdsvis adgang for sundhedsfaglige samt patienter.

Fælles Stamkort komponenten (FSK) beskriver model og grænsefladebeskrivelser for CDA udvekslingsformatet.
Fælles Stamkort komponenten er implementeret som en on-demand dokumentkilde, der integrerer til en række registre, heriblandt et stamkortregister, der er autoritativt register for oplysninger om patientens pårørende, patientens midlertidige adresse, patientens kontaktoplysninger samt patientens sprog. Indhentning af Fælles Stamkort foregår via synkroniseringsservicen (SFSK) på den nationale service platform ved brug af HL7's standard ITI-18 og ITI-43 grænseflader.
Anvenderrettet dokumentation om Synkroniseringsservicen (SFSK) ligger beskrevet under https://www.nspop.dk/display/public/web/SFSK+-+Guide+til+Anvendere
Stamkortregister-servicen. Det benyttes til at hente (kun adgang fra Fælles Stamkort komponenten) samt redigere patientens stamdata (telefonnummer, pårørende oplysninger, midlertidige adresse, sprog samt tilknytning til tandlæge). Opdateringer af data sker via en direkte webserviceintegration til Stamkortregisteret (SKR).
Det er ikke længere muligt at anvende migreringsservicen. Funktionaliteten vedr. migrering er arkiveret, anvend fremadrettet den beskrevne proces for synkronisering af data mellem lokale fagsystemer og Fælles Stamkort
Dokumentation for migrering bibeholdes indtil servicen er lukket ned, og kan ses under: Migrering af data fra lokale fagsystemer til Fælles Stamkort
Den første synkronisering med Fælles Stamkort, har til målsætning at få ensrettet data i Fælles Stamkort med allerede eksisterende data i de lokale fagsystemer.
Synkronisering af stamkortdata mellem fagsystem og Fælles Stamkort bør automatiseres i sådan en grad, at brugerne af fagsystemet ikke får ekstra arbejdsgange.
Har fagsystemet tilknyttet lokale informationer til eksempelvis en pårørende, skal fagsystemet kunne håndtere, at denne pårørende ændres eller slettes i Fælles Stamkort.
Det skal sikres, at patientens data ikke går tabt samt, at integriteten bevares. Det lokale fagsystem skal derfor følge den viste proces

De enkelte data-entiteter fra Fælles Stamkort er tilknyttet en unik ID. De lokale fagsystemer skal kunne opbevare denne ID, da den skal benyttes når en data-entitet enten skal opdateres eller slettes. Samtidig har de enkelte data-entiteter tilknyttet informationer om, hvornår de er opdateret, samt hvem der har opdateret data – om det er borgeren selv eller en given organisation. Information omkring opdateringstidspunkt skal også gemmes i det lokale fagsystem, så fagsystemet kan se, om data er ændret siden sidste synkronisering.
Følgende eksempel viser data, som det ser ud i det lokale fagsystem samt Fælles Stamkort før den første synkronisering.

Fagsystemet indlæser derefter data fra Fælles Stamkort, fletter data med lokale data og skriver efterfølgende nye og ændrede data til Fælles Stamkort.

Som det ses, har den pårørende Hans Hansen i det lokale fagsystem fået tilknyttet ID 9c13a4e6-fa0e-4740-833b-1e9e80ecc18e fra Fælles Stamkort.
Pårørende Jens Hansen eksisterede ikke i Fælles Stamkort i forvejen, og er nu blevet oprettet. ID e5e4bfae-12c3-460b-a51c-6310a72cbc68 fra Fælles Stamkort er blevet tilknyttet det lokale fagsystem.
(Bemærk at ID kan enten dannes lokalt og dermed skrives til Fælles Stamkort, medsendes den ikke vil Fælles Stamkort selv oprette en ID.)
Fælles Stamkort har fået tilknyttet patientens 2. telefonnummer.
Fælles Stamkort har fået tilknyttet patientens foretrukne sprog, i dette tilfælde Dansk.
Felter omkring hvornår de enkelte data-entiteter er opdateret, samt hvilken organisation der har lavet opdateringen er ligeledes tilknyttet det lokale fagsystem (ikke vist på tegningen).
Efterfølgende laver patienten en opdatering af pårørende Jens Hansen via sundhed.dk, hvor patienten tilknytter relationen "Bror" samt at telefonnummeret på den pårørende er ændret

Næste gang det lokale fagsystem laver et opslag på patientens data, og dermed kontrollerer om der er nye data i Fælles Stamkort. Kan det lokale fagsystem se at tidspunktet for pårørende Jens Hansen er nyere end det lokalt opbevarede tidspunkt, og skal derfor synkronisere data fra Fælles Stamkort ned til de lokale data.
Patienten ønsker at slette det ene af de to tilknyttede telefonnumre og gør dette via sundhed.dk.

Fagsystemet ser ved næste opslag på patientens data, at kontaktinformationer har et nyere tidsstempel end de lokal data, og skal derfor synkronisere data fra Fælles Stamkort ned til de lokale data.
Da det her drejer sig om en sletning af data, skal data fjernes fra det lokale fagsystem, da det ikke længere er validt - da patienten har slettet det.
Da hver data-entitet i Stamkortregisteret har tilknyttet et unikt id, er det muligt at have lokale informationer, der kun befinder sig i eget fagsystem, tilknyttet data i stamkortregisteret.
Bemærk: Det er ikke et krav at fagsystemer skal kunne understøtte yderligere tilknytning af data til informationen i Fælles Stamkort.
Information der kan ligge lokalt, kan være:
Eksempelvis kan pårørende Hans Hansen fra ovenstående eksempler med ID: 9c13a4e6-fa0e-4740-833b-1e9e80ecc18e være 1. prioritet som skal kontaktes når det er en indlæggelse for borgeren, men 2. prioritet når det handler om kommunale ydelser. Fagsystemet på hospitalet har derved tilknyttet information om 1. prioritet til Hans Hansen, hvorimod det kommunale fagsystem har tilknyttet 2. prioritet til Hans Hansen.
Skulle borgeren ikke længere ønske Hans Hansen som pårørende, og derved sletter denne, kan fagsystemerne tilsvarende slette de tilknyttede oplysninger når de modtager ændringen via Fælles Stamkort.
Fagsystemer bør hente patientens seneste Fælles Stamkort, hver gang der laves opslag på patientens stamdata i fagsystemet. Således kan fagsystemet flette de seneste ændringer fra Fælles Stamkort ind i de lokalt cachede stamdata. Betydningen af dette er at der laves mange opslag på patientens Fælles Stamkort, også når der ikke er sket ændringer.
Hvis fagsystemet derimod modtager en advisering når der er ændring i borgerens data fra stamkortregisteret, kan der laves optimeringer i forhold til antallet af opslag.
Disclaimer:
Fælles Stamkort udstiller data fra en række af forskellige registre, herunder:
Adviseringer bliver kun udsendt fra Stamkortregisteret, når der er sket ændringer i
Der udsendes ligeledes adviseringer fra organdonorregisteret, livs- og behandlingstestamenteregisteret samt register for fravalg af genoplivningsforsøg v. hjertestop, Ændringer af patientens data i de resterende registre, bliver der ikke udsendt adviseringer for. |
Den tekniske understøttelse af adviseringer fra Stamkortregisteret følger de overordnede principper udstukket af den Nationale Adviseringsservice (NAS).
Fagsystemerne bør implementere en adviseringskomponent, der håndterer, at fagsystemet kan lytte på adviseringer fra Stamkortregisteret, organdonorregisteret, livs- og behandlingstestamenteregisteret samt register for fravalg af genoplivningsforsøg v. hjertestop. Den tekniske dokumentation i forhold til brugen af de viste endpoints til NAS, er beskrevet i NAS-2 Anvenderguide .
Information om organdonorregisteret, livs- og behandlingstestamenteregisteret samt register for fravalg af genoplivningsforsøg v. hjertestop kan fremfindes på https://www.nspop.dk.
Topic
Navn til Topic for ændringer til stamkortregisteret er:
| http://sundhedsdatastyrelsen.dk/PersonalDataCard/2020/11/01:DataCardUpdated |
Endpoint NSP TEST-1: https://test1.ekstern-test.nspop.dk:8443/nas2
Endpoint NSP TEST-2: https://test2.ekstern-test.nspop.dk:8443/nas2
Endpoint NSP Produktion: Der skal laves en sundhedsdatanetaftale mod: Service #2127 (195.80.254.10 nas-prod.nsp.dsdn.dk (http_8080, tcp-8443))
Beskedformat
Beskedformat for ændringer i Stamkortregisteret, er pakket ind i NAS'ens generelle beskedformat. Se Stamkortregisterets anvenderguide for detaljeret beskrivelse af formatet. Bemærk at indholdet i notifikationen er neutralt, idet der ikke må inkluderes, hvad ændringen omhandler, kun at der er sket en ændring på borgerens data i stamkortregisteret.
Der godt kan foreligge flere adviseringer for den samme patient, da der vil blive skabt en advisering hver gang, der er foretaget en ændring på patientens data i Stamkortregisteret. Fagsystemet skal kunne håndtere dette scenarie. Uanset hvor mange adviseringer der ligger i pullpointet, bør der kun foretages en synkronisering, således nyeste data hentes.
Ved tekniske fejl er der altid en risiko for, at adviseringer går tabt, fagsystemet bør derfor have mulighed for at synkronisere med Fælles Stamkort, selvom det ikke har modtaget en advisering, eksempelvis via en aktiv handling fra en sundhedsperson.
Eksempel
Et fagsystem har modtaget en advisering på, at Hans Hansen's data i Stamkortregisteret er opdateret.
En sundhedsperson skal lave et opslag på Hans Hansen, der skal i behandling og som netop er mødt ind på hospitalet.
Hans Hansen data i Stamkortregisteret
Fagsystemer vil kunne hente egne borgeres stamkort via et systemkald udenfor konteksten af en sundhedsfaglig bruger. Dermed har fagsystemet mulighed for at lave en asynkron opdatering af lokale kopier af borgerens Fælles Stamkort, uden at en sundhedsfaglig bruger involveres. Fagsystemet kan eksempelvis lave brevfletning, generere arbejdslister og kørelister med borgerens opdaterede adresse og kontaktinformation i batch-jobs.
I forhold til logning kræver bekendtgørelsen om drift m.v. af den fælles digitale infrastruktur (Bekendtgørelse om drift m.v. af den fælles digitale infrastruktur (retsinformation.dk),at der laves logning med brugerkontekst ved anvendelse af persondata.
Det betyder, at anvendersystemer selv skal registrere brugeranvendelsen af Fælles Stamkort til MinLog når system-til-system kommunikation benyttes til at hente en borgers Fælles Stamkort.
Anvendersystemets MinLog-registrering skal indeholde følgende:
Den tekniske dokumentation til MinLog findes på: https://www.nspop.dk/display/public/web/MinLog2+-+Min+Log+Registrering herunder MinLog's vejledningsdokument, som angiver kravene til, hvordan der skal logges.
Der bliver udført test og godkendelse af anvendersystemerne i forhold til logning jvf. Test af Fælles Stamkort.
Teknisk løsning
Den tekniske løsning forudsætter, at der kan laves opslag på en borgers Fælles Stamkort udenfor kontekst af en sundhedsfaglig bruger.
Den tekniske dokumentation til anvendere af synkroniseringsservicen til Fælles Stamkort (SFSK-servicen findes i SFSK's anvenderguide.
Der er ligeledes understøttelse af systemkald for oprettelse/ændring af data i stamkortregisteret, se dette i anvenderguide til stamkortregisteret.
Fagsystemer der tilsluttes, skal have en whitelisting af det funktionscertifikat, der benyttes til at læse data via systemkald.
Tilslutning skal anmeldes via den nationale servicedesk[1], hvor der oprettes en supportsag. Supportsagen skal indeholde "Subject" fra certifikatet, som følgende eksempel viser
subject=CN=TestCert Org, serialNumber = UI:DK-O:G:34e1043d-2d2a-4e3d-ab40-743db4276b12, O = Min Organisation, organizationIdentifier = NTRDK-12345678, C = DK
Til produktionsmiljøet, skal det være systemcertifikatet for de parter der anvender løsningen.
Til testmiljøer kan systemleverandørernes systemcertifikater også whitelistes.
Endpoint NSP TEST-1 og TEST-2: Se anvenderguiden for synkroniseringsservice til Fælles Stamkort: https://www.nspop.dk/display/public/web/SFSK+-+Guide+til+Anvendere
Endpoint Produktion: Skal hentes via MedCom's aftalesystem til sundhedsdatanettet, som bekrevet under Administrative forudsætninger for tilslutning#Aftalemedsundhedsdatanettet

Synkroniseringsservicen (SFSK) følger principperne for dokumentdeling, så det er ITI-18 og ITI-43 kald, der benyttes. Dette endpoint kan udelukkende benyttes til at hente Fælles Stamkort, og kan derfor ikke benyttes til at hente andre typer af dokumenter (Aftaler, Planer, PRO-skemaer m.v.).
Afsnittet indeholder tekniske vejledninger til, hvordan Fælles Stamkort kan integreres i lokale fagsystemer og borgerportaler.
Fagsystemer og borgerportaler der skal benytte Fælles Stamkort, skal godkendes og certificeres af MedCom samt End-2-End testes, inden produktionsadgang kan godkendes, som beskrevet under: Test af Fælles Stamkort.
Yderligere information om, hvordan CDA dokumenter er opbygget kan findes hos IHE under: IHE - Hvad er HL7 CDA?
Indholdet i Fælles stamkort er defineret i CDA profilen: Personal Data Card (PDC-DK) version 3.0.
Bemærk for version 3.0 vil errata fremadrettet blive indarbejdet i et "build" versionsnummer, eksempelvis til version 3.0.1. Build versionsnumre er præciseringer og rettelser der ikke ændrer på snitfladerne.
Indholdet er struktureret således, at generelt stamdata om patienten er en del af den generiske CDA header, som beskriver alle typer af CDA dokumenter. Den generiske CDA header er beskrevet i dokumentet: HL7 Implementation Guide for CDA Release 2.0 CDA Header (DK CDA Header)3.
Body delen af dokumentet component.structuredBody indeholder staminformation om patienten, der enten er taget fra registre eller tastet ind manuelt.
Nedenstående tabel giver et indblik i, hvilket indhold der findes i Fælles Stamkort, samt hvad der er kilden.
Fælles Stamkort CDA dokumenter er alle udstedt af Sundhedsdatastyrelsen via SOR enheden: "Fælles Stamkort udstedelse" med SOR-ID: "1126211000016009"
Kode | Beskrivelse | Eksempel | Kilde | |
Patientens CPR-nummer er en del af den generiske CDA header | Patientens CPR-nummer Patientens CPR-nummer er en del af den generiske CDA Header. | <id assigningAuthorityName="CPR" extension="2512489996" root="1.2.208.176.1.2"/> | CPR – register | |
Patientens navn og adresse er en del af den generiske CDA header recordTarget.patientRole.addr | Patientens navn og adresse Patientens navn og adresse er en del af den generiske CDA Header. | <addr use="H"> Bemærk at har patienten navne eller adressebeskyttelse vises "BESKYTTET NAVN/ADRESSE" | CPR - register | |
Information om patientens pårørende component.structuredBody. templateId code | Oplysninger om patientens pårørende, som patienten selv har angivet. Oplysningerne er: · Pårørendes Navn · Pårørendes Relation · Pårørendes Telefonnummer · Fritekstfelt, hvor der f.eks. kan angives "bor i Canada" Bemærk: Der kan angives flere elementer med patientens pårørende Validering: Telefonnumre valideres i forhold til om de overholder formatet:
| <templateId root="1.2.208.184.16.1.10.20.1.25" extension="2019-08-14"/> Bemærk: Der tilføjes ikke automatisk pårørende angivet i CPR-registeret (f.eks. værger og ægtefæller) - eneste undtagelse herfor er børn under forældremyndighed, eller personer som har forældremyndighed over et barn (se næste række) | Indtastet information fra stamkortregisteret | |
Patientens børn under forældremyndighed component.structuredBody. templateId code
| Hvis patienten har forældremyndighed over et eller flere børn, kan børnene vises i Fælles Stamkort. Bemærk: Hvis patienten er biologisk forælder, men ikke har forældremyndigheden over barnet, vises barnet ikke i Fælles Stamkort. Bemærk: Hvis patienten er værge for et barn, men ikke har forældremyndigheden over det pågældende barn, vises barnet ikke i Fælles Stamkort. Bemærk: Der kan kun angives flere observationer med patientens børn under forældremyndighed. | <templateId root="1.2.208.184.16.1.10.20.1.23" extension="2019-08-14"/> <!-- Value representing the name of the child of whom the patient has custody --> <!-- Value representing the relationship the patient has to the child of whom the patient have custody → | CPR - register | |
Patientens forældremyndighedshavere component.structuredBody. templateId code
| Hvis patienten er et barn, kan forældremyndighedshavere vises i Fælles Stamkort. Bemærk: Hvis barnet har biologiske forældre som ikke har forældremyndigheden over barnet, vises de biologiske forældre ikke i Fælles Stamkort. Bemærk: Hvis barnet er myndling under en værge, men værgen ikke har forældremyndigheden over det pågældende barn, vises værgen ikke i Fælles Stamkort. Bemærk: Der kan kun angives flere observationer med barnets forældremyndighedshavere. | <templateId root="1.2.208.184.16.1.10.20.1.23" extension="2019-08-14"/> <!-- Value representing the name of the Custodian of whom the patient is in custody --> <!-- Value representing the relationship the patient has to the custodian of whom the patient is in custody → | CPR - register | |
Patientens telefonnummer component.structuredBody. templateId code | Patientens kontakt telefonnummer (3 telefonnumre kan angives (hjemme "H", mobil "MC", arbejde "WP"). Bemærk: Der kan kun angives en observation med patientens telefonnumre. | <templateId root=”1.2.208.184.16.1.10.20.1.24” extension=”2019-08-14”/> | Indtastet information fra stamkortregisteret | |
Patientens midlertidige adresse component.structuredBody. templateId code | Patientens midlertidige adresse inklusiv et tidsinterval for hvornår patienten befinder sig på den midlertidige adresse. Bemærk: Det er ikke nødvendigt at angive et sluttidspunkt (effectivetime.high) for den midlertidige adresse. Bemærk: Er slutdatoen overskredet på forespørgselstidspunktet, returneres den midlertidige adresse ikke fra Fælles Stamkort. Bemærk: Der kan kun angives en observation med patientens midlertidige adresse. | <templateId root="1.2.208.184.16.1.10.20.1.21" extension="2019-08-14"/> | Indtastet information fra stamkortregisteret | |
Patientens egen læge recordtarget.patientRole. | Kontaktoplysninger til patientens egen læge. Bemærk: Det er ikke alle patienter der har tilknyttet en læge - elementet er derfor optionelt. | <providerOrganization> <id extension="123456" root="1.2.208.176.1.4" assigningAuthorityName="Yderregisteret"/ <name>Lægerne Hansen</name> <telecom use="WP" value="tel:+4512345678"/> <telecom value="mailto:test@testyder.dk"/> <addr use="H"> <streetAddressLine>Ydervej 42</streetAddressLine <postalCode>1234</postalCode> <city>Yderby</city> </addr> </providerOrganization> | Yderregisteret | |
Patientens tandlæge component.structuredBody. templateId code | Hvis patienten har tilknyttet en tandlæge, kan Fælles Stamkort indeholde kontaktoplysninger til tandlægen. Patienten skal selv angive tandlægen, Fælles Stamkort vil efterfølgende hente kontaktoplysninger på patientens tandlæge fra Yderregisteret. | <templateId root="1.2.208.184.16.1.10.20.1.22" extension="2019-08-14"/> | Yder id på tandlægen er indtastet i stamkortregisteret, Ved opslag, hentes seneste information om tandlægen fra yderregisteret. Der returneres ikke personnavne på tandlæger, kun kliniknavne. Der kan dog være kliniknavne som indeholder tandlægens personnavn. | |
Sygesikringsgruppe component.structuredBody. templateId code | Patientens sygesikringsgruppe. | <templateId root="1.2.208.184.16.1.10.20.1.27" extension="2019-08-14"/> | Sygesikringsregisteret | |
Patientens foretrukne kommunikationssprog. component.structuredBody. templateId code | Patienten kan registrere hvilket sprog de foretrækker at kommunikere på. Er feltet ikke forudfyldt, kan det antages at sproget er ”Dansk”. Bemærk: Der kan kun registreres et sprog pr. patient. | <templateId root="1.2.208.184.16.1.10.20.1.20" extension="2019-08-14"/> | Indtastet information fra stamkortregisteret | |
Behandlingstestamente component.structuredBody. templateId code | Information om patienten har registreret et Behandlingstestamente kan vises i Fælles Stamkort. Fælles Stamkort må IKKE vise indholdet i registreringen, kun OM der lavet en registrering. Bemærk: En patient kan have registreret enten et Behandlingstestamente eller et Livstestamente, ikke begge testamenter på samme tid. | <templateId root="1.2.208.184.16.1.10.20.1.29" extension="2019-08-14"/> | Behandlingstestamenteregister | |
Livstestamente component.structuredBody. templateId code | Information om patienten har registreret et Livstestamente kan vises i Fælles Stamkort. Fælles Stamkort må IKKE vise indholdet i registreringen, kun OM der lavet en registrering. Bemærk: En patient kan have registreret enten et Behandlingstestamente eller et Livstestamente, ikke begge testamenter på samme tid. | <templateId root="1.2.208.184.16.1.10.20.1.30" extension="2019-08-14"/> | Livstestamenteregister | |
Organdonorregistrering component.structuredBody. templateId code | Information om patienten har en Organdonorregistrering kan vises i Fælles Stamkort. Fælles Stamkort må IKKE vise indholdet i registreringen, kun OM der lavet en registrering. | <templateId root="1.2.208.184.16.1.10.20.1.28" extension="2019-08-14"/> <id extension="bf5b7087-b8dd-41f3-91c8-d2e0a8955c3a" root="1.2.208.184"/> <code code=" OrganDonor Registration " codeSystem=" 1.2.208.184.100.1 " codeSystemName="MedCom Message Codes" displayName="Registreret organdonor"/> <value xsi:type="II" root="1.2.208.176.1.10" extension="true" assigningAuthorityName="Dansk Center For Organdonation"/> | Organdonorregisteret | |
Fravalg af genoplivningsforsøg v. hjertestop component.structuredBody. templateId code | Bemærk: At visse typer fagsystemer kan begrænse visning til udelukkende fravalgsoplysningen, jvf. Fælles Stamkort, forretningsregel #17 Værdien (value) kan antage følgende værdier: “true” = Borgeren har et aktivt fravalg til genoplivningsforsøg v. hjertestop registreret “false” = Borgeren har ikke registreret, eller har ikke et aktivt fravalg til genoplivningsforsøg v. hjertestop registreret | <templateId root="1.2.208.184.16.1.10.20.1.31" extension="2023-07-01"/> <id extension="d90df5cb-602c-44d5-8cc6-9fb7ed9b8df9" root="1.2.208.184"/> <code code=" NoResuscitationRegistration " codeSystem=" 1.2.208.184.100.1 " codeSystemName="MedCom Message Codes" displayName="Registreret fravalg af genoplivningsforsøg v. hjertestop"/> <value xsi:type="II" root="1.2.208.176.1.11" extension="true" assigningAuthorityName="Sundhedsdatastyrelsen"/> | Registrer til fravalg af genoplivningsforsøg v. hjertestop |
3 http://svn.medcom.dk/svn/releases/Standarder/HL7/CDA-Header/
Se Tilslutning for at få adgang til NSP'en.
Fælles stamkort udstilles via services på NSP'en, disse skal tilgås gennem en afkoblingskomponent ‘DCC'en’ DCC'en viderestiller kald til underliggende services, så der er ikke en WSDL for DCC'en. Se DCC Dokumentation for adgang til servies gennem DCC'en.
NSP services kan tilgås enten via Den Gode Webservice eller via OIO-IDWS (Udelukkende patient adgang).
Den Gode WebService benytter XMLDSIG til at signere SAML assertions ud fra X.509 certifikater/nøgler. For mere information om den gode webservice, se: https://www.medcom.dk/standarder/webservice-standarder/den-gode-webservice
Til at understøtte SAML har Sundhedsdatastyrelsen udviklet biblioteker til Java og .NET (SEAL biblioteket) Dette bør benyttes så vidt det er muligt, se STS Guide til anvendere
For at søge på en patients Fælles Stamkort, skal der laves en ITI-18 forespørgsel via SFSK..
Snitflader og endpoints til SFSK er beskrevet i SFSK's guide til anvendere
Når der søges på et stamkort, kan der søges på de værdier der er angivet i dokument metadata. Fælles Stamkort benytter MedCom's metadata profil version 0.96, der kan hentes på https://svn.medcom.dk/svn/releases/Standarder/IHE/DK_profil_metadata/
Typisk angives patientens kun CPR-nummer, samt en typecode - For Fælles Stamkort er typecode "PDC", og da Fælles Stamkort er en on-demand dokumenttype angives dette også. Se følgende eksempel.
For Fælles stamkort, er der desuden følgende forretningsmæssige XDS-metadata, som skal anvendes i søgninger:
Når der forespørges på Fælles Stamkort, laves der et opslag til underliggende registre. Derfor forespørges der altid på dynamiske (on-demand) dokumentkilder. Angives denne værdi ikke, returneres kun data fra statiske dokumentkilder.
Fælles stamkort udstilles i en overgang i flere formater (version 2.0 og version 3.0). Angives formatkoden ikke, returneres begge versioner. Formatkode bør anvendes, så klienter ved hvilken version af standarden som efterspørges.
Værdierne (klassifikationerne) som anvendes i XDS-metadata er defineret i et regneark hos MedCom, se: DK-IHE_Metadata-Common_Code_systems-Value_sets.xlsx
<AdhocQueryRequest xmlns="urn:oasis:names:tc:ebxml-regrep:xsd:query:3.0">
<ResponseOption returnType="LeafClass" returnComposedObjects="true"/>
<AdhocQuery xmlns="urn:oasis:names:tc:ebxml-regrep:xsd:rim:3.0" id="urn:uuid:14d4debf-8f97-4251-9a74-a90016b0af0d">
<Slot name="$XDSDocumentEntryPatientId">
<ValueList>
<Value>'2512489996^^^&1.2.208.176.1.2&ISO'</Value>
</ValueList>
</Slot>
<Slot name="$XDSDocumentEntryFormatCode">
<ValueList>
<Value>('urn:ad:dk:medcom:pdc-v3.0:full^^1.2.208.184.100.10')</Value>
</ValueList>
</Slot>
<Slot name="$XDSDocumentEntryTypeCode">
<ValueList>
<Value>('PDC^^1.2.208.184.100.1')</Value>
</ValueList>
</Slot>
<Slot name="$XDSDocumentEntryType">
<ValueList>
<Value>('urn:uuid:34268e47-fdf5-41a6-ba33-82133c465248')</Value>
</ValueList>
</Slot>
<Slot name="$XDSDocumentEntryStatus">
<ValueList>
<Value>('urn:oasis:names:tc:ebxml-regrep:StatusType:Approved')</Value>
</ValueList>
</Slot>
</AdhocQuery>
</AdhocQueryRequest> |
Svaret indeholder referencen til Fælles Stamkort dokumentet, der skal benyttes efterfølgende til at udtrække selve Fælles Stamkort dokumenter
<ns3:AdhocQueryResponse xmlns="urn:oasis:names:tc:ebxml-regrep:xsd:rim:3.0" xmlns:ns2="urn:oasis:names:tc:ebxml-regrep:xsd:rs:3.0" xmlns:ns3="urn:oasis:names:tc:ebxml-regrep:xsd:query:3.0" xmlns:ns4="urn:oasis:names:tc:ebxml-regrep:xsd:cms:3.0" xmlns:ns5="urn:oasis:names:tc:ebxml-regrep:xsd:lcm:3.0" xmlns:ns6="http://docs.oasis-open.org/wss/2004/01/oasis-200401-wss-wssecurity-utility-1.0.xsd" xmlns:ns7="urn:oasis:names:tc:SAML:2.0:assertion" xmlns:ns8="http://www.w3.org/2000/09/xmldsig#" xmlns:ns9="http://docs.oasis-open.org/wss/2004/01/oasis-200401-wss-wssecurity-secext-1.0.xsd" xmlns:ns10="http://www.medcom.dk/dgws/2006/04/dgws-1.0.xsd" xmlns:ns11="http://www.nsi.dk/hsuid/2016/08/hsuid-1.1.xsd" totalResultCount="1" status="urn:oasis:names:tc:ebxml-regrep:ResponseStatusType:Success"> <RegistryObjectList> <ExtrinsicObject mimeType="text/xml" objectType="urn:uuid:34268e47-fdf5-41a6-ba33-82133c465248" status="urn:oasis:names:tc:ebxml-regrep:StatusType:Approved" id="1.2.208.176.43210.8.20.12^9a6d387b-db0f-4075-aeb3-63a5ad45f3ff" home="1.2.208.176.8.1.12"> <Slot name="creationTime"> <ValueList> <Value>20240125090207</Value> </ValueList> </Slot> <Slot name="languageCode"> <ValueList> <Value>da-DK</Value> </ValueList> </Slot> <Slot name="repositoryUniqueId"> <ValueList> <Value>1.2.208.176.43210.8.20.12</Value> </ValueList> </Slot> <Slot name="sourcePatientId"> <ValueList> <Value>2708599967^^^&1.2.208.176.1.2&ISO</Value> </ValueList> </Slot> <Name> <LocalizedString xml:lang="en-US" charset="UTF-8" value="Fælles stamkort"/> </Name> <Classification classificationScheme="urn:uuid:93606bcf-9494-43ec-9b4e-a7748d1a838d" classifiedObject="1.2.208.176.43210.8.20.12^9a6d387b-db0f-4075-aeb3-63a5ad45f3ff" nodeRepresentation="" id="urn:uuid:8519e993-c2eb-441e-8d05-b474181718e7"> <Slot name="authorInstitution"> <ValueList> <Value>Fælles Stamkort udstedelse^^^^^&1.2.208.176.1.1&ISO^^^^1126211000016009</Value> </ValueList> </Slot> </Classification> <Classification classificationScheme="urn:uuid:41a5887f-8865-4c09-adf7-e362475b143a" classifiedObject="1.2.208.176.43210.8.20.12^9a6d387b-db0f-4075-aeb3-63a5ad45f3ff" nodeRepresentation="001" id="urn:uuid:5f794583-a64d-484c-9642-a69363ffcb0b"> <Slot name="codingScheme"> <ValueList> <Value>1.2.208.184.100.9</Value> </ValueList> </Slot> <Name> <LocalizedString xml:lang="en-US" charset="UTF-8" value="Klinisk rapport"/> </Name> </Classification> <Classification classificationScheme="urn:uuid:a09d5840-386c-46f2-b5ad-9c3699a4309d" classifiedObject="1.2.208.176.43210.8.20.12^9a6d387b-db0f-4075-aeb3-63a5ad45f3ff" nodeRepresentation="urn:ad:dk:medcom:pdc-v2.0:full" id="urn:uuid:7b3aecee-6e15-4944-a511-8e5822b92536"> <Slot name="codingScheme"> <ValueList> <Value>1.2.208.184.100.10</Value> </ValueList> </Slot> <Name> <LocalizedString xml:lang="en-US" charset="UTF-8" value="DK PDC schema"/> </Name> </Classification> <Classification classificationScheme="urn:uuid:f33fb8ac-18af-42cc-ae0e-ed0b0bdb91e1" classifiedObject="1.2.208.176.43210.8.20.12^9a6d387b-db0f-4075-aeb3-63a5ad45f3ff" nodeRepresentation="554041000005106" id="urn:uuid:8a6b8eb1-6fd5-45a7-9e52-0ac8dbfa4ddd"> <Slot name="codingScheme"> <ValueList> <Value>2.16.840.1.113883.6.96</Value> </ValueList> </Slot> <Name> <LocalizedString xml:lang="en-US" charset="UTF-8" value="sundhedsforvaltning"/> </Name> </Classification> <Classification classificationScheme="urn:uuid:cccf5598-8b07-4b77-a05e-ae952c785ead" classifiedObject="1.2.208.176.43210.8.20.12^9a6d387b-db0f-4075-aeb3-63a5ad45f3ff" nodeRepresentation="408443003" id="urn:uuid:d6f3da90-aea3-4230-8137-538e34e6bb39"> <Slot name="codingScheme"> <ValueList> <Value>2.16.840.1.113883.6.96</Value> </ValueList> </Slot> <Name> <LocalizedString xml:lang="en-US" charset="UTF-8" value="almen medicin"/> </Name> </Classification> <Classification classificationScheme="urn:uuid:f0306f51-975f-434e-a61c-c59651d33983" classifiedObject="1.2.208.176.43210.8.20.12^9a6d387b-db0f-4075-aeb3-63a5ad45f3ff" nodeRepresentation="PDC" id="urn:uuid:ad6e5960-7481-41c0-9e73-a0859eb336f3"> <Slot name="codingScheme"> <ValueList> <Value>1.2.208.184.100.1</Value> </ValueList> </Slot> <Name> <LocalizedString xml:lang="en-US" charset="UTF-8" value="Stamkort"/> </Name> </Classification> <Classification classificationScheme="urn:uuid:f4f85eac-e6cb-4883-b524-f2705394840f" classifiedObject="1.2.208.176.43210.8.20.12^9a6d387b-db0f-4075-aeb3-63a5ad45f3ff" nodeRepresentation="N" id="urn:uuid:6c343c23-cb63-466d-a3f8-ba34be3128d5"> <Slot name="codingScheme"> <ValueList> <Value>2.16.840.1.113883.5.25</Value> </ValueList> </Slot> <Name> <LocalizedString xml:lang="en-US" charset="UTF-8" value="normal"/> </Name> </Classification> <ExternalIdentifier registryObject="1.2.208.176.43210.8.20.12^9a6d387b-db0f-4075-aeb3-63a5ad45f3ff" identificationScheme="urn:uuid:58a6f841-87b3-4a3e-92fd-a8ffeff98427" value="2708599967^^^&1.2.208.176.1.2&ISO" id="urn:uuid:9fe7321b-2796-4954-be43-c1f52f1eae1d"> <Name> <LocalizedString value="XDSDocumentEntry.patientId"/> </Name> </ExternalIdentifier> <ExternalIdentifier registryObject="1.2.208.176.43210.8.20.12^9a6d387b-db0f-4075-aeb3-63a5ad45f3ff" identificationScheme="urn:uuid:2e82c1f6-a085-4c72-9da3-8640a32e42ab" value="1.2.208.176.43210.8.20.12^9a6d387b-db0f-4075-aeb3-63a5ad45f3ff" id="urn:uuid:f0572561-ae53-48c6-b223-f4559b5d3530"> <Name> <LocalizedString value="XDSDocumentEntry.uniqueId"/> </Name> </ExternalIdentifier> </ExtrinsicObject> </RegistryObjectList> </ns3:AdhocQueryResponse> |
Der er tre værdier der skal benyttes:
Værdien hentes ud fra ...ExtrinsicObject/@home
For at hente en patients Fælles Stamkort, skal der laves en ITI-43 forespørgsel via SFSK
Snitflader og endpoints til SFSK er bekrevet i SFSK's guide til anvendere
Som beskrevet ovenfor benyttes de tre værdier: HomeCommunityId, RepositoryUniqueId og DocumentUniqueId til at hente dokumentet.
<RetrieveDocumentSetRequest xmlns="urn:ihe:iti:xds-b:2007"> <DocumentRequest> <HomeCommunityId>1.2.208.176.8.1.12</HomeCommunityId> <RepositoryUniqueId>1.2.208.176.43210.8.20.12</RepositoryUniqueId> <DocumentUniqueId>1.2.208.176.43210.8.20.12^9a6d387b-db0f-4075-aeb3-63a5ad45f3ff</DocumentUniqueId> </DocumentRequest> </RetrieveDocumentSetRequest> |
Det svar der returneres, er patientens Fælles Stamkort, indeholdende de dataelementer der er beskrevet under indhold.
Se bl.a MedCom's testeksempler under: http://svn.medcom.dk/svn/releases/Standarder/HL7/PDC/Eksempler/
Fælles Stamkort læses som beskrevet via SFSK, men de data der ikke findes autoritative registre for, opdateres via stamkortregister servicen
WSDL findes under: https://wsdl.nspop.dk/#skr, hvor der både er referencer til snitfladen for sundhedspersoner via Den Gode Webservice (DGWS) samt snitfladen for patientadgang via OIO-IDWS.
Den tekniske anvenderguide til stamkortregisteret giver detaljeret information om dataudvekslingsformater samt XML-eksempler på oprettelser, opdateringer og sletninger.
For adgang til Fælles Stamkort skal der for sundhedspersoner eksistere et gyldigt SOSI-ID kort, som er signeret af NSP'ens Secure Token Service, dokumentationen for SoSI-ID kort og STS ligger under: Anvenderguide til STS.
Patientdata portaler skal benytte det fællesoffentlige OIO-IDWS, der er vedligeholdt af Digitaliseringsstyrelsen - dokumentation til OIO-IDWS findes på Digitaliser.dk, STS'en har en omvekslingsservice for OIO-IDWS bootstraptokens til et signeret identitytoken, for adgang til Fælles Stamkort webservicen kald er benyttes et STS signeret identitytoken.
Sundhedspersoner, med en sundhedsfaglig autorisation har adgang til Fælles Stamkort. Sundhedspersoner uden sundhedsfaglig autorisation skal have tilknyttet en rettighed før disse kan få adgang. Lokale organisationer kan enten tilknytte disse rettigheder via Sundhedsstyrelsens Elektroniske Brugerstyring (SEB), eller give rettigheden via den lokale identifikations- og rettighedsstyring.
For Fælles stamkort er der fire forskellige måder for Sundhedspersoner uden sundhedsfaglig autorisation at få adgang til borgerens Fælles Stamkort.
| Integrationsmetode | Beskrivelse | Er national rolle nødvendig? | |
|---|---|---|---|
| 1 | Fagsystem opbevarer og vedligeholder lokal registerkopi af Fælles Stamkort | Det lokale fagsystem opbevarer og vedligeholder en lokal registerkopi af data fra Fælles Stamkort (via SFSK), og har til ansvar at holde registerkopien synkroniseret, når der notificeres om ændringer i underliggende registre. I dette tilfælde er det ikke nødvendigt at tildele nationale roller til ikke-autoriserede sundhedsfaglige, da det er det lokale anvendersystem, som står for tildeling af rettigheder. | Nej |
| 2 | Fagsystem laver synkront system til system-baseret opslag på Fælles Stamkort | Der laves opslag på Fælles Stamkort via SFSK, når data skal anvendes med system-certifikat adgang. I dette tilfælde er det ikke nødvendigt at tildele nationale roller til ikke-autoriserede sundhedsfaglige, da det er det lokale anvendersystem, som står for tildeling af rettigheder. | Nej |
| 3 | Fagsystem laver synkront bruger-baseret opslag på Fælles Stamkort | Der laves opslag på Fælles Stamkort via SFSK, når data skal anvendes med bruger-certifikat adgang. I dette tilfælde er det nødvendigt for ikke- autoriserede sundhedsfaglige at have tildelt en national rolle, da SFSK skal sikre, at brugeren har de nødvendige rettigheder inden adgang til data gives. SFSK står ligeledes for at logge opslaget til borgerens MinLog. | Ja |
| 4 | Opslag på Fælles Stamkort for ikke autoriserede sundhedsfaglige via Sundhedsjournalen | Opslag for ikke-autoriserede sundhedsfaglige via knapløsning til Sundhedsjournalen, eller via direkte login på Sundhedsjournalen. Sundhedsjournalen anvender integrationsmetoden beskrevet i punkt. 3. Derfor skal ikke-autoriserede sundhedsfaglige have tilknyttet en national rolle, hvis de skal have adgang til Fælles Stamkort via Sundhedsjournalen. | Ja |
Følgende rollebeskrivelser anvendes i forbindelse med Et samlet patientoverblik.
Rollenavn | Rollebeskrivelse | Notation som indsættes i SOSI IdKort ved udstedelse |
nspSundAssistR1 | Giver ret til at læse Fælles Stamkort (FSK) Se detaljeret beskrivelse af alle nationale roller her: Beskrivelse af de nationale roller i produktion - NSP services - Global Site (nspop.dk) samt overordnet dokumentation for SEB her: SEB - Sundhedsvæsenets Elektroniske Brugerstyring - Sundhedsdatastyrelsen Services (nsi.dk) | urn:dk:healthcare:national-federation-role:code:41001:value:SundAssistR1 |
nspSundAssistR2 | Giver ret til at læse Fælles Stamkort (FSK) Giver også adgang til at læse andre dokumenter, der deles via dokumentdelingsinfrastrukturen jvf. Sundhedslovens §42a stk. 4 Se detaljeret beskrivelse af alle nationale roller her: Beskrivelse af de nationale roller i produktion - NSP services - Global Site (nspop.dk) samt overordnet dokumentation for SEB her: SEB - Sundhedsvæsenets Elektroniske Brugerstyring - Sundhedsdatastyrelsen Services (nsi.dk) | urn:dk:healthcare:national-federation-role:code:41002:value:SundAssistR2
|
En sundhedsperson kan ikke have tilknyttet flere roller på samme tid - dette skal administreres via den lokale identifikations- og rettighedsstyring.
Frabedelse af deling af sundhedsdata
Det er pr. 1/12-2024 ikke længere muligt for borgere at frabede sig deling af stamoplysninger jvf Bekendtgørelse om drift m.v. af den fælles digitale infrastruktur (retsinformation.dk)
Fuldmagt
Borgerportaler kan give borgeres pårørende adgang via den Fælles Offentlige Fuldmagtsservice, hvortil der er tilknyttet en brugergrænseflade på Borger.dk.
Bevis for fuldmagter er understøttet i OIO-IDWS identitytokens signeret af STS'en, dog understøtter dokumentdelingsinfrastrukturen, herunder SFSK ikke fuldmagter via OIO-IDWS - så fuldmagter er i stedet etableret via en trust-løsning, hvor patientportalen selv håndterer kontrol af fuldmagter.
Information angående angivelse af fuldmagter via SFSK, kan ses i HSUID header dokumentationen.
| Version | Dato | Beskrivelse | Ændret af |
|---|---|---|---|
| 3.0.1 | 2025-09-01 | Tilrettet "døde" links | SDS |
| 3.0 | 2025-06-26 | Ny version publiceret. (Korrektur rettes gennem hele dokumentationen) | SDS |
Historiske ændringer
| 2.1 | 2025-01-15 | Information om adgang til Fælles Stamkort version 2 er fjernet, herunder adgang via dokumentdelingsservice og mulighed for borgere at spærre for deling af Fælles Stamkort. Gældende version er Fælles Stamkort version 3.0, som er inklusiv oplysningen om borgerens fravalg af genoplivningsforsøg v. hjertestop | SDS |
| 2.0.3 | 2024-10-22 | Beskrevet præcisering af når "fravalgsregister" ikke er tilgængeligt | SDS |
| 2.0.2 | 2024-10-21 | Præciseret adgang via nationale roller for forskellige integrationsmetoder, herunder når system til system integration anvendes. | SDS |
| 2.0.1 | 2024-03-12 | Tilpasset efter offentliggørelse af BEK nr 193 af 27/02/2024, hvor spærring ikke længere eer muligt for deling af stamoplysninger | SDS |
| 2.0 | 2023-12-11 | Tilpasset Version 3.0 af Fælles Stamkort, således både version 2.0 og 3.0 er beskrevet sideløbende | SDS |
| 1.2.1 | 2020-06-26 | Præcisering omkring hvilke datafelter fra Fælles Stamkort, der skal vises for slutbrugerne. | SDS |
| 1.2.2 | 2020-10-21 | Opdateret med specifik reference til testprotokol for modtagelse af Fælles Stamkort | SDS |
| 1.3 | 2021-01-26 | Opdateret med migreringsgrænseflade | SDS |
| 1.3.1 | 2021-02-11 | Tilrettet AdhocQueryRequest eksemplet med on-demand documenttype angivelse | SDS |
| 1.3.2 | 2021-02-23 | Tilrettet eksempel på ITI-18 forespørgsel, da det benyttede forældet codesystem navn | SDS |
| 1.4 | 2021-03-04 | Opdateret med vejledning til adviseringer fra Stamkortregisteret | SDS |
| 1.5 | 2021-03-12 | Tilføjet beskrivelse omkring mulighed for system-system kald ved læsning af Fælles Stamkort | SDS |
| 1.5.1 | 2021-09-14 | Opdateret med endpoint beskrivelse for system-system kald | SDS |
| 1.5.2 | 2021-11-18 | Opdateret med endpoint beskrivelse for system-system kald til NSP-TEST-2, samt whitelisting og Minlog information | SDS |
| 1.5.3 | 2022-01-25 | Opdateret med endpoint beskrivelse for adviseringer, samt præciseringer af notifikationsformatet | SDS |
| 1.5.4 | 2022-04-20 | Opdateret med reference til ny Errata for PDC-DK CDA standarden fra MedCom | SDS |
| 1.5.5 | 2022-10-10 | Opdateret med reference til ny Errata for PDC-DK CDA standarden fra MedCom, Errata præciserer tilknytning af relationer i forbindelse med forældremyndighed. | SDS |
| 1.5.6 | 2023-03-01 | Opdateret link til MedCom Header v. 1.4. | SDS |
| 1.5.7 | 2023-03-20 | Rettet rettighed for nspSundAssistR2 - rollen giver kun adgang til Aftaleoversigten og Fælles Stamkort | SDS |
| 1.5.8 | 2023-04-26 | Fjernet beskrivelse af manuel indtastning af tandlæge | SDS |
| 1.6 | 2023-09-21 | Arkiveret beskrivelse af grænseflade til migrering af data fra lokale fagsystemer | SDS |
| 1.6.1 | 2024-03-12 | Rettet rettighed for nspSundAssistR2 - rollen giver adgang til alle dokumenter der deles via dokumentdelingsinfrastrukturen | SDS |