1. Indledning
Denne vejledning beskriver de tekniske forretningsregler i forhold til at implementere Høremappen i et lokalt fagsystem eller en borgerportal. Vejledningen er tiltænkt forretningsarkitekter, systemarkitekter samt systemleverandører, således at disse kan vurdere hvordan Høremappen kan implementeres i systemerne.
Høremappen gør det muligt for fagsystemer hos sundhedsvæsenets aktører som indgår i borgerens samlede høreapparatbehandling at dele audiologiske data om patienten, således at de bliver tilgængelige for de øvrige parter i sundhedsvæsenet samt for den enkelte patient.
Høremappen realiserer deling af dokumenter via den nationale IHE XDS dokumentdelingsinfrastruktur på NSP, hvor dokumenterne baserer sig på indfoldsformater fastlagt i Noah datastandarderne fra det internationale hørebrancheorganisation HIMSA.
De aktører, der indgår i borgernes hørerehabilitering, kan gennem brug af de standardiserede IHE XDS snitflader i dokumentdelingsinfrastrukturen dele information om gennemførte audiologiske undersøgelser, målinger og udleverede høreapparater til andre aktører.
Under hele behandlingsforløbet kan aktørerne få et overblik over borgerens audiologiske data ved fremsøge og hente disse gennem standardiserede IHE XDS snitflader i dokumentdelingsinfrastrukturen, der i processen vil håndterer check af behandlingsrelation, check for eventuelle spærringer, samt loging til borgerens MinLog.
De standardiserede IHE XDS snitflader kan ligeledes anvendes til at give patienter det samlede overblik over deres Høremappe via sundhed.dk.
|
OBS: Vejledningen er baseret på nuværende eksisterende Høremappe version 1.0, der understøtter deling af audigrammer, refleks-/tympanometri-målinger og oplysninger og udleverede høreapparater. Der pågår et arbejde med at videreudvikle Høremappen til en version 2.0, der kan dele yderlige data, som skal understøtte digital visitation. Høremappe 2.0 vil dog være baseret på det samme IHE XDS dokumentdelingskoncept og de samme snitfladeroperationer, men med yderligere indholdsmæssige datatyper. De forventede yderligere indholdsmæssige datatyper til Høremappen er beskrevet (og markeret med gul) i afsnit 4.3. |
|---|
2. Anden dokumentation
De overordnede forretningsregler til Høremappen kan ses i dokumentet Forretningsregler .
3. Teknisk oversigt
Udveksling af borgerernes audiologiske data foregår via den nationale infrastruktur til dokumentdeling. Denne understøtter referencearkitekturen for deling af dokumenter og billeder. For generel introduktion til den nationale infrastruktur om IHE XDS dokumentdeling, se vejledningen ’Kom godt i gang med dokumentdeling’ til deling af dokumenter via Dokumentdelingsservice på NSP lavet af MedCom. For detaljeret teknisk dokumentation omkring dokumentdeling via NSP, se Dokumentdelingsservice.
Som illustreret i nedenstående figur er det generiske IHE XDS dokumentdelingskoncept bygget op om omkring rollerne Document Registry og Document Repository , hvor et Registry alene indeholder metadata og et Repository indeholder selve dokumenterne. Der kan være flere Repositories tilknyttet til samme Registry . Derudover kan der registreres metadata for såkaldte On Demand dokument kilder, hvor dokumenter først genereres on-the-fly, når de bliver hentet.
Høremappen er realiseret gennem et dedikeret centralt Registry og et dedikeret central Repository på NSP.
Som vist i figuren defineres i IHE-XDS en række faste roller og operationer (kaldet transaktioner og navngivet som ITI-xx ), eksempelvis benytter en dokumentaftager (en Document Consumer ) ITI-18 transaktionen til at søge i et Registry og ITI-43 transaktionen til efterfølgende at hente fremsøgte dokumenter fra det pågældende Repository .
OBS: Adgangen til Høremappen foregår over det lukkede Sundhedsdatanet. Opslag i Høremappen forudsætter at hørefaglige brugere har autentificeret sig med MitID Erhverv (fx hos NemLog-in eller hos en lokal IdP) og har fået udstedt et SOSI-medarbejderidkort. Derimod foregår deling af audiologiske data til Høremappen på systemniveau med SOSI-systemidkort. Bemærk, at regionale og kommunale anvendere typisk allerede vil være koblet på Sundhedsdatanettet og anvender SOSI-Gateway til håndtering af SOSI-idkort.
4. Teknisk implementering
4.1. Høremappe snitfladeoperationer
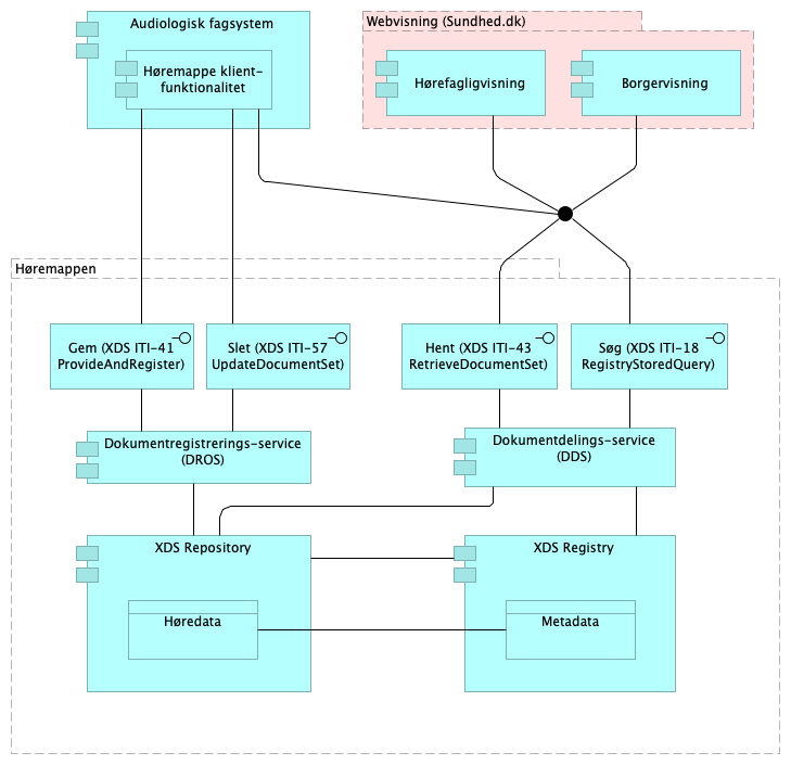
Høremappen tilgås med standardiserede ITI-transaktioner som udstilles af dokumentdelingsinfrastrukturen (se også ovenstående figur), hvor skrive-operationer laves via DROS-snitfladen og søge/læse-operationer via DDS-snitfladen. Følgende operationer anvendes:
- ITI-41 Provide And Register transaktionen på DROS til at lægge et nyt dokument i Høremappen (DROS kalder videre til Repository som læser metadata fra requestet, lægger disse i Registry med ITI-42 transaktionen og gemmer selv det medsendte dokument).
- ITI-41 Provide And Register transaktionen på DROS med instruksen ’erstat eksisterende’ for at opdatere et eksisterende dokument.
- ITI-57 Update Document Set på DROS til at slette et eksisterende dokument ved at sætte ’availabilityStatus’ i metadata til ’deprecated’ (Forventes kun at blive anvendt for at kunne slette dokumenter, som fejlagtigt er blevet lagt i Høremappen. Bemærk, at dokumenter ikke slettes fysik, men alene markeres som slettet).
- ITI-18 Registry Stored Query på DDS til at søge i Høremappen ( DDS/Registry returnerer ID’er på matchende dokumenter).
- ITI-43 Retrieve Document Set på DDS til at hente dokumenter fra Høremappen ud fra de i ITI-18 søgeresultatet returnerede ID’er.
Nedenstående figur illustrerer anvendelsen af Høremappens snitflader fra henholdvis et audiologisk fagsystem og en webvisning.
4.2. Tekniske forudsætninger
Se Administrative forudsætninger for at få adgang til NSP'en.
Høremappen udstilles via services på NSP'en og kan tilgås enten via Den Gode Webservice (DGWS) eller via OIO-IDWS (kun for borger adgang).
For mere information om den gode webservice, se https://www.medcom.dk/standarder/webservice-standarder/den-gode-webservice.
Til at understøtte DGWS har Sundhedsdatastyrelsen udviklet biblioteker til Java og .NET (SEAL bibliotekerne). Disse bør benyttes så vidt det er muligt, se STS Dokumentation.
De servicesnitflader der udstilles til Høremappen er alle baseret på SOAP kald der opfylder DGWS og OIO-IDWS (kun for borger adgang).
Indholdsdelen af den enkelte servicekald (SOAP body) er den del der er specificeret af IHE XDS snitfladerne, dvs. for eksempel ITI-18 og ITI-43.
De detaljerede beskrivelser af snitfladerne findes i IHE IT Infrastructure Technical Framework dokumenterne volume 1, 2a, 2b, 2x og 3.
- IHE ITI TF Vol. 1 - Integration Profiles
http://www.ihe.net/uploadedFiles/Documents/ITI/IHE_ITI_TF_Vol1.pdf - IHE ITI TF Vol. 2a - Transactions 1-28
http://www.ihe.net/uploadedFiles/Documents/ITI/IHE_ITI_TF_Vol2a.pdf - IHE ITI TF Vol. 2b - Transactions 29-64
http://www.ihe.net/uploadedFiles/Documents/ITI/IHE_ITI_TF_Vol2b.pdf - IHE ITI TF Vol. 2x - Appendices A-X
http://www.ihe.net/uploadedFiles/Documents/ITI/IHE_ITI_TF_Vol2x.pdf - IHE ITI TF Vol. 3 - Metadata
http://www.ihe.net/uploadedFiles/Documents/ITI/IHE_ITI_TF_Vol3.pdf
Beskrivelserne i de officielle dokumenter fra IHE er relativt komplicerede, og det kan være svært at opnå et godt overblik over hvordan specifikke kald sættes sammen. Der findes en række generelle og praktiske eksempler og programmer på IPF Open eHealth Integration Platform siderne. Se for eksempel:
- IPF Open eHealth Integration Platform
http://oehf.github.io/ipf/ipf-platform-camel-ihe/ - IPF Commons IHE XDS
https://mvnrepository.com/artifact/org.openehealth.ipf.commons/ipf-commons-ihe-xds
Der anbefales, at benytte et XDS kodebibliotek som ovenstående til at danne kaldsstrukturen (særligt ved oprettelse af dokumenter hvor der også skal dannes metadata) og parse svar fra dokmentdelingsinfrastrukturen.
4.3. Indholdstyper
I Høremappen 1.0 kan der med afsæt i erfaringerne fra pilotafprøvningen og den etablerede borger- og hørefaglige visning i Sundhedsjournalen deles følgende tre indholdstyper som er baseret på den internationale brancheorganisation HIMSA’s Noah datastandarder:
- Audiogram
- Refleks-/tympanometri-målinger
- Oplysninger om udleveret høreapparat
Indgange i Høremappen består af et Noah XML-dokument i minimum format (version) 500 i en af de tre ovenstående standarder samt tilhørende metadata. Noah dokumenter indeholder i sig selv ikke nogen oplysninger om hverken borger, behandleren eller dens organisationen, men kun de ”rå måledata”. Oplysninger om borgeren, organisationen og behandleren angives i stedet i tilhørende dokumentmetadata.
|
For at kunne understøtte digital visitation, er det forventningen, at Høremappen 2.0 ud over ovenstående tre indholdstyper desuden kommer til at kunne understøtte deling af: 4. Spørgeskemabesvarelser
(Bemærk, at Høreprogrammet ikke leverer end løsning til indhentning af spørgeskemabesvarelser men at parterne skal anvende deres egene løsninger til formålet.) |
|---|
4.4. Metadata
I nedenstående beskrives hvordan dokumenter med afsæt i Noah standarderne skal opmærkes med dokument-metadata når de gemmes i Høremappen (via ITI-41 ProvideAndRegister transaktionen).
Opmærkningen skal følge den danske metadata profil version 1.0.0, herunder sørge for korrekt angivelse af obligatoriske attributter og overholdelse af tilladte værdirum.
Bemærk af Høremappe-specifikke attributværdier endnu ikke fremgår af arket med tilladte kodeværdier for den danske metadata profil.
For følgende metadata-attributter gælder der særlige regler for Høremappedokumenter:
4.4.1. ClassCode
Attributten beskriver den overordnede type af dokumentet. For Noah Høremappe dokumenter sættes værdien altid til ’ClinicalDocument’ (på dansk ’Klinisk Rapport’) med kode ’001’ i kodesystem ’1.2.208.184.100.9’.
Eksempel:
<rim:Classification classifiedObject=”urn:uuid:7721adc6-a1ce-4c24-be25-4cb1febd8038”
id=”urn:uuid:dff12f97-f4bb-4d8e-82bc-caffcf469a85”
classificationScheme=”urn:uuid:41a5887f-8865-4c09-adf7-e362475b143a”
nodeRepresentation=”001”>
<rim:Slot name=”codingScheme”>
<rim:ValueList>
<rim:Value>1.2.208.184.100.9</rim:Value>
</rim:ValueList>
</rim:Slot>
<rim:Name>
<rim:LocalizedString value=”Klinisk Rapport”/>
</rim:Name>
</rim:Classification
4.4.2. TypeCode
Attributten anvendes til at opmærke dokumenter som Høremappe dokumenter og værdien sættes altid til ’Audiology Study’ med kode ’28615-3’ i kodesystem ’2.16.840.1.113883.6.1’.
Eksempel:
<rim:Classification classifiedObject="urn:uuid:7721adc6-a1ce-4c24-be25-4cb1febd8038"
id="urn:uuid:551f0b2c-9898-4634-b7ae-54562db559d9"
classificationScheme="urn:uuid:f0306f51-975f-434e-a61c-c59651d33983"
nodeRepresentation="28615-3">
<rim:Slot name="codingScheme">
<rim:ValueList>
<rim:Value>2.16.840.1.113883.6.1</rim:Value>
</rim:ValueList>
</rim:Slot>
<rim:Name>
<rim:LocalizedString value="Audiology study"/>
</rim:Name>
</rim:Classification>
4.4.3. EventCodeLists
Attributten indeholder en liste af ’kliniske handlinger’ og benyttes til at opmærke de forskellige handlinger (kaldt ’Aktioner’ i Noah) der dokumenteres. Der tages udgangspunkt i Noahs aktion kategorier (se ’ Appendiks – Noah aktions kategorier’), som angives med kode og navn (på engelsk) i kodesystemet ’urn:ad:dk:medcom:noah:action-categories’.
Eksempel:
<rim:Classification classifiedObject="urn:uuid:7721adc6-a1ce-4c24-be25-4cb1febd8038"
id="urn:uuid:3de0e7c6-05c2-40ac-9f7b-eb8920327e35"
classificationScheme="urn:uuid:2c6b8cb7-8b2a-4051-b291-b1ae6a575ef4"
nodeRepresentation="129">
<rim:Name>
<rim:LocalizedString value="Hearing Instrument Selection (left ear)"/>
</rim:Name>
<rim:Slot name="codingScheme"/>
<rim:ValueList>
<rim:Value>urn:ad:dk:medcom:noah:action-categories</rim:Value>
</rim:ValueList>
</rim:Slot>
</rim:Classification>
Ud over det anvendes EventCodeList attributten også implicit til at skelne mellem højre og venstre for de typer af handlinger/aktioner, der registreres som to separate instanser – en for hvert øre. Om registreringen vedrører højre eller venstre øre fremgår af Noah aktionens kategori koden for de handlinger/aktioner der operer med separate datainstanser for højre og venstre øre.
4.4.4. FormatCode
Attributten anvendes til at angive det konkrete tekniske format af dokumentet. Af attributværdien fremgår hvorvidt det er et dokument, som overholder en given Noah datastandard i en bestemt version.
Til angivelse af det tekniske format tages udgangspunkt i navne fra Noahs aktionskategorierne , som angives med kodesystem 1.2.208.184.100.10, med de værdier som fremgår af arket med tilladte kodeværdier for den danske metadata profil.
Eksempel:
<rim:Classification classifiedObject="urn:uuid:7721adc6-a1ce-4c24-be25-4cb1febd8038"
id="urn:uuid:ccd331fd-2eee-4223-b57c-3138ff3521d1"
classificationScheme="urn:uuid:a09d5840-386c-46f2-b5ad-9c3699a4309d"
nodeRepresentation="urn:ad:dk:medcom:nauf-v502:full">
<rim:Slot name="codingScheme">
<rim:ValueList>
<rim:Value>1.2.208.184.100.10</rim:Value>
</rim:ValueList>
</rim:Slot>
<rim:Name>
<rim:LocalizedString value="Noah Audiogram format 502"/>
</rim:Name>
</rim:Classification>
4.4.5. ReferenceIdList
Attributten anvendes til at knytte forskellige dokumenter sammen under en fælles reference, fx et dokument for en REM-måling af højre med et dokument for en REM-måling af venstre øre. Som værdi benyttes enten det UUID som Noah tildeler den underliggende handling/aktion (for datatyper med en aktion per handling) eller en UUID som klientsystemet generer (for ’todelte’ datatyper, som findes i en højre og venstre udgave).
Værdien angives på formen <UUID>^^^^urn:ad:dk:medcom:noah:action-uuid .
Eksempel:
<rim:Slot name="urn:ihe:iti:xds:2013:referenceIdList">
<rim:ValueList>
<rim:Value>b02a402c-6003-4329-a2c5-b3f9cee4dab2^^^^urn:ad:dk:medcom:noah:action-uuid</rim:Value>
</rim:ValueList>
</rim:Slot>
4.5. Oprettelse af Høremappedokumenter
Oprettelse af Høremmapedokumenter foregår via dokumentregistreringsservicen (DROS), detaljeret dokumentation er beskrevet under Dokumentregistreringsservice.
WSDL til DROS'en findes under: Snitfladebeskrivelse og endpoints og på https://wsdl.nspop.dk/#dros
Deling af audiologisk data via Høremappen bør ikke involvere manuelle arbejdsgange hos de audiologiske fagpersoner, men bør realiseres som automatiske processer og system til system kommunikation. Deling af data via Høremappen kræver ikke bruger-autentifikation, men foregår som systemautentifikation med funktionscertifikat (FOCES).
Nedenstående eksempel illustrerer ITI-41 ProvideAndRegister kaldet. Bemærk at selve Noah dokumentet ikke er indlejret i kaldsstrukturen, men skal medsendes som MIME attachment.
4.6. Ændring/opdatering af Høremappedokumenter
Ændring/opdateringer af Høremappedokumenter foregår som oprettelser, men med en anden associationstype i ITI-41 ProvideAndRegister kaldet. Fagsystemet skal sikrer sig at documententryid'en (XDSDocumentEntry.uniqueId) gemmes lokalt når dokumentet oprettes, således at det efterfølgende kan bliver opdateret (eller slettet).
Når ændringen af indholdet i Noah dokumentet har betydning for patienten og/eller sundhedsprofessionelle, fx rettelse af fejl eller tilføjelse af information, skal ændringerne igen deles via infrastrukturen.
Når et dokument er ændret, skal der laves et ITI-41 ProvideAndRegister request, men man skal som dokument-provider selv angive associationstypen, source-objektet og target-objektet
For en præcis teknisk vejledning, kan opskriften fra IHE’s wikiside følges (https://wiki.ihe.net/index.php/Annotated_ProvideAndRegister.b_Transaction#Document_Replacement)
Infrastrukturen vil derefter automatisk sørge for at tage den tidligere instans af dokumentet, og sætte den til status "deprecated" og så gemme den nye instans af dokumentet.
Den nye instans af dokumentet bliver samtidigt kædet til den tidligere instans - således der er historik på dokumenterne.
4.7. Sletning af Høremappedokumenter
Fagsystemer kan, hvis dokumentet ikke længere bør deles via infrastrukturen (fx ved fejlagtigt oprettede dokumenter) og give det status "deprecated" og derved makere dem som slettet. Det gøres ved at benytte ITI-57 UpdateDocumentSet, hvorved AvailabilityStatus stættes til "deprecated" istedet for "approved". UpdateDocumentSet er ligeledes tilgængelig via ovenstående DROS endpoint.
4.8. Søgning på Høremappedokumenter
For at søge på en borgers Høremappedokumenter, skal der laves en ITI-18 forespørgsel via NSP'ens dokumentdelingsservice.
WSDL til DDS Registry findes her: https://wsdl.nspop.dk/ddsregistry?wsdl
Når der søges påHøremappedokumenter, kan der søges på de værdier der er angivet i dokument metadata.Høremappen benytter MedCom's metadata profil version 1.0.0, der kan hentes på https://svn.medcom.dk/svn/releases/Standarder/IHE/DK_profil_metadata/
Typisk angives borgerens CPR nummer, samt en typecode - for Høremappedokumenter er typecode 28615-3.
Svaret indeholder referencerne til Høremappedokumenterne, der skal benyttes efterfølgende til at udtrække dokumenterne.
Der er tre værdier der skal benyttes:
- HomeCommunityId - der beskriver det domæne dokumentet befinder sig i.
Værdien hentes ud fra ...ExtrinsicObject/@home
- RepositoryUniqueId - der bekriver den kilde under domænet der opbevarer dokumentet
Værdien hentes ud fra ... ExtrinsicObject/Slot[@name=’repositoryUniqueId’]/Value List/Value
- DocumentUniqueId - der identificerer selve dokumentet
Værdien hentes ud fra ...ExtrinsicObject/ExternalIdentifier[@identificationScheme=’urn:uuid:2e82c1f6-a085-4c72-9da3-8640a32e42ab]/@value
Yderligere information omkring forespørgsler via dokumentdeling kan ses i Brugervejledning til forespørgsler via DDS
4.9. Hentning af Høremappedokumenter
For at hente en borgers Høremappedokumenter, skal der laves en ITI-43 forespørgsel via NSP'ens dokumentdelingsservice.
Som beskrevet ovenfor benyttes de tre værdier: HomeCommunityId, RepositoryUniqueId og DocumentUniqueId til at hente dokumentet.
WSDL til DDS Repository findes her: https://wsdl.nspop.dk/ddsrepository?wsdl.
Eksempel kald:
Det svar der returneres er borgerens Høremappedokument i Base64 encoded form, indeholdende de dataelementer der er beskrevet under indhold.
Eksempel svar:
Selve Noah Høremappedokument er her direkte indlejret i svaret i Base64-encoded form og kan dekodes til:
4.10. Sløring af ansættes navne i MinLog-visningen til borgerne
Opslag i Høremappen logges til MinLog, som borgeren kan tilgå eksempelvis via Sundhed.dk. Som udgangspunkt fremgår navnet for den person som har slået op i Høreamppen i MinLog visningen, men et behandlingssted har mulighed for at sløre de ansættes navne for borgeren i gennem Identitetssløring. For at give behandlandingstedet mulighed for at oprette og administrere sløring skal der udvikles en integration til identitetssløringsservicen, se kom igang med at bruge identitestsløring under punkt A) registrering og administration.
5. Sikkerhed, roller og rettigheder
For opslag i Høremappen skal der for sundhedspersoner eksistere et gyldigt SOSI-ID kort som er signeret af NSP'ens Secure Token Service, dokumentationen for SOSI-ID kort og STS ligger under Anvenderguide til STS.
Sundhedspersoner med en sundhedsfaglig autorisation har adgang til Høremappen. Sundhedspersoner uden sundhedsfaglig autorisation skal have tilknyttet en rettighed før disse kan få adgang. Lokale organisationer kan enten tilknytte disse rettigheder via Sundhedsstyrelsens Elektroniske Brugerstyring (SEB), eller give rettigheden via den lokale identifikations- og rettighedsstyring.
Følgende rolle anvendes i forbindelse med Høremappen.
|
Rollenavn |
Rettighed |
Notation som indsættes i SOSI IdKort ved udstedelse |
|
nspAudiologiMedarbR4 |
Giver ret til at slå op i Høremappen.
(Se overordnet dokumentation for nationale roller her: SEB - Brugerstyring af nationale roller og Beskrivelse af de nationale roller) |
urn:dk:healthcare:national-federation-role:code:41004:value:AudiologiMedarbR4 |
En sundhedsperson kan ikke have tilknyttet flere roller på samme tid - dette skal administreres via den lokale identifikations- og rettighedsstyring, eller via SEB.
Deling af data via Høremappen foregår på systemniveau med SOSI systemidkort og forudsætter at CVR nummeret fra systemcertifikatet (som fagsystemet anvender til at få udstedt SOSI systemidkort) er whitelistet i Høremappens DROS-instans. Der kan benyttes både systemcertifikater udstedt i behandlingsstedets CVR eller i systemleverandørens CVR.
Teknisk krav: Af logningshensyn skal fagsystemet i SOSI systemidkortet angive navnet på behandlingsstedet i SOSI idkortets 'medcom:ITSystemName' attribut.
6. Ændringslog
| 0.1 | 2024-09-30 | Udkast til Teknisk implementeringsguide til Høremappen | CHG |
| 0.2 | 2024-10-07 | Forventede indholdstyper til Høremappe 2.0 tilføjet, afsnittet 'teknisk overblik' udbygget, opdater/slet operationer beskrevet | CHG |


