INDHOLD
Beskrivelse
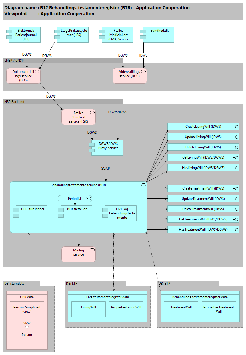
Brugerne tilgår Livs- og behandlingstestamente servicen indirekte via Sundhed.dk, patientjournalsystemer, lægepraksissystemer osv.Herudover foretager Dokumentdelingsservicen (DDS) opslag via FSK.
Opslaget via FSK returnerer alene information om, hvorvidt der findes data for en person eller ej (og derfor skal anvender systemer efterfølgende kalde direkte for at få faktiske data).
Support ansvarlig: Kvalitets IT
NSP: Behandlingstestamenteregister (BTR)
Det er kun borgeren som kan opdatere.
Dette gøres via http://sundhed.dk/
Migrering af livstestamente til behandlingstestamente
------------------------------------------------------------
Det er kun muligt for en borger at have enten ét livstestamente eller ét behandlingstestamente, eller ingen af delene. Det forventes at Livstestamenteregistret lukkes for oprettelser og opdateringer d. 1. januar 2019, og derefter vil kun udstilling og sletning af data være muligt.
Hvis en borger forsøger at oprette et behandlingstestamente, og der samtidigt allerede eksisterer et livstestamente for denne borger, fejler kaldet. Anvendere skal derfor først slette livstestamentet for borgeren, og dernæst oprette behandlingstestamentet.
Forretningsanvendelse
Relaterede registre og services
Applikationsbeskrivelse
Livs- og behandlingstestamenteregistret (BTR) er én applikation men udadtil to services, der håndterer data for henholdsvis livstestamenteregistreringer og behandlingstestamenteregistreringer. Begge services har operationer til registrering og udstilling af borgerens oplysninger i disse registre
Support ansvarlig: Trifork
NSP: Behandlingstestamenteregister (BTR)
WSDL:
- BTR DGWS: https://wsdl.nspop.dk/btr/wsdl/btr/dgws
- BTR IDWS: https://wsdl.nspop.dk/btr/wsdl/btr/idws
- LTR DGWS: https://wsdl.nspop.dk/btr/wsdl/ltr/dgws
- LTR IDWS: https://wsdl.nspop.dk/btr/wsdl/ltr/idws
Borgerer, der ønsker at tilgå servicen, skal gøre det igennem Sundhed.dk, som står for borgervendt funktionalitet. Sundhed.dk kan foretage IDWS-kald til servicen igennen DGWS / IDWS Proxyen. Proxyen vil verificere at der er tale om et korrekt IDWS-kald.
Såfremt Proxyen kan verificere at der er tale om et korrekt DGWS- eller IDWS-kald, vil kaldet blive viderestillet til servicen. Servicen vil tillade kaldet hvis:
Der er tale om et DGWS-kald foretaget af en autoriseret sundhedsprofessionel.
Der er tale om et IDWS-kald, foretaget af samme person, som der slås data op for.
Systemet består af en enkelt service der håndterer begge registre. Som illustreret på figuren tilgår brugerne servicen indirekte via Sundhed.dk , patientjournalsystemer, lægepraksissystemer osv. som integrerer til systemet. Herudover foretager Dokumentdelingsservicen (DDS) opslag via FSK. Opslaget via FSK returnerer alene information om, hvorvidt der findes data for en person eller ej.
Alle opslag og ændringer af oplysninger i registrene registreres i MinLog med undtagelse af borgerens egen tilgang og ændring af data.
Servicen understøtter adgang gennem DGWS eller IDWS forudsat at adgangen sker via DGWS/IDWS Proxy, som er en separat service der afkobler selve servicen fra alt DGWS- og IDWS-specifikt.
Operationerne i servicen kan alle kaldes med IDWS-kald (f.eks. fra sundhed.dk), mens de to sidste (Get/Has) for hver service også kan kaldes med DGWS-kald (kun forespørgelse)
Livstestamenteregistret
-------------------------
++ CreateLivingWill -- Opret en livstestamenteregistrering for en specifik borger (-/IDWS)
++ UpdateLivingWill -- Opdatér en borgers livstestamenteregistrering (-/IDWS)
++ DeleteLivingWill -- Slet en borgers livstestamenteregistrering (-/IDWS)
++ GetLivingWill -- Hent en livstestamenteregistrering for en specifik borger (DGWS/IDWS)
++ HasLivingWill -- Hent om en specifik borger har en livstestamenteregistrering (DGWS/IDWS)
Behandlingstestamenteregistret
---------------------------------
++ CreateTreatmentWilll -- Opret en behandlingstestamenteregistrering for en specifik borger (-/IDWS)
++ UpdateTreatmentWill -- Opdatér en borgers behandlingstestamenteregistrering (-/IDWS)
++ DeleteTreatmentWill -- Slet en borgers behandlingstestamenteregistrering (-/IDWS)
++ GetTreatmentWill -- Hent en behandlingstestamenteregistrering for en specifik borger (DGWS/IDWS)
++ HasTreatmentWill -- Hent om en specifik borger har en behandlingstestamenteregistrering (DGWS/IDWS)
BTR slettejob
-------------------
BTR-servicen inkluderer et slettejob der skal sørge for at slette en borgers registrering 1 år efter personen er afgået ved døden.
Oplysningen om døde personer stammer fra stamdata. Cpr-subscriber gør det muligt for servicen at lave opslag i stamdata til brug i dette slettejob
Cpr-subscriber er en fælles intern applikation hvis formål er at håndtere al kommunikation til stamdata (cpr-registry)
Migrering af livstestamente til behandlingstestamente
------------------------------------------------------------
Det er kun muligt for en borger at have enten ét livstestamente eller ét behandlingstestamente, eller ingen af delene. Livstestamenteregistret lukkes for oprettelser og opdateringer d. 1. januar 2019, og derefter vil kun udstilling og sletning af data være muligt.
Hvis en borger forsøger at oprette et behandlingstestamente, og der samtidigt allerede eksisterer et livstestamente for denne borger, fejler kaldet. Anvendere skal derfor først slette livstestamentet for borgeren, og dernæst oprette behandlingstestamentet.
Datastruktur, Sundhedsdataregister: Behandlings-testamenteregister (BTR)
Register properties, Sundhedsdataregister: Livs-testamenteregister & Behandlings-testamenteregister:
Livs- og behandlingstestamenteregistret (BTR) er én applikation men udadtil to services, der håndterer data for henholdsvis livstestamenteregistreringer og behandlingstestamenteregistreringer. Begge services har operationer til registrering og udstilling af borgerens oplysninger i disse registre.
Det er kun muligt for en borger at have enten ét livstestamente eller ét behandlingstestamente, eller ingen af delene. Det forventes at Livstestamenteregistret lukkes for oprettelser og opdateringer d. 1. januar 2019, og derefter vil kun udstilling og sletning af data være muligt.
Hvis en borger forsøger at oprette et behandlingstestamente, og der samtidigt allerede eksisterer et livstestamente for denne borger, fejler kaldet. Anvendere skal derfor først slette livstestamentet for borgeren, og dernæst oprette behandlingstestamentet.
Der kan angives:
- NoLifeProlongingIfDying
- NoLifeProlongingIfSeverelyDegraded
Samt yderligere, kun for Behandlingstestamenteregisteret:
-------------------------------------------------------------
- NoLifeProlongingIfSeverePain
- NoForcedTreatmentIfIncapable
samt for hver om pårørende AcceptanceNeeded -- relativeAcceptanceRequired / guardianAcceptanceRequired / trustedAgentAcceptanceRequired
Entitetsbeskrivelser
LivingWill
Objektet indeholder følgende information:
------------------------------------------------
LivingWillPID
Version
ValidFrom
ValidTo
ModifiedDateTime
PersonIdentifier -- CPR
NoLifeProlongingIfDying -- true/false
NoLifeProlongingIfSeverelyDegraded -- true/false
PropertiesLivingWill
Objektet indeholder følgende information:
------------------------------------------------
PropertiesPID
PropertyKey
PropertyValue
To properties, initieret med:
-- 'LAST_DELETION_TIME', '1900-01-01T00:00:00.000Z'
-- 'LAST_CPR_MAX_PID', '0'
PropertiesTreatmentWill
Objektet indeholder følgende information:
------------------------------------------------
PropertiesPID
PropertyKey
PropertyValue
To properties, initeret med:
-- 'LAST_DELETION_TIME', '1900-01-01T00:00:00.000Z'
-- 'LAST_CPR_MAX_PID', '0')
TreatmentWill
Objektet indeholder følgende information:
------------------------------------------------
TreatmentWillPID
Version
ValidFrom
ValidTo
ModifiedDateTime
PersonIdentifier -- CPR
NoLifeProlongingIfDying -- true/false
NoLifeProlongingIfDyingAcceptanceNeeded -- relativeAcceptanceRequired / guardianAcceptanceRequired / trustedAgentAcceptanceRequired
NoLifeProlongingIfSeverelyDegraded -- true/false
NoLifeProlongingIfSeverelyDegradedAcceptanceNeeded -- relativeAcceptanceRequired / guardianAcceptanceRequired / trustedAgentAcceptanceRequired
NoLifeProlongingIfSeverePain -- true/false
NoLifeProlongingIfSeverePainAcceptanceNeeded -- relativeAcceptanceRequired / guardianAcceptanceRequired / trustedAgentAcceptanceRequired
NoForcedTreatmentIfIncapable -- true/false
NoForcedTreatmentIfIncapableAcceptanceNeeded -- relativeAcceptanceRequired / guardianAcceptanceRequired / trustedAgentAcceptanceRequired
Tabelbeskrivelser
Tabel: LivingWill
CREATE TABLE IF NOT EXISTS `LivingWill` (
`LivingWillPID` INT NOT NULL AUTO_INCREMENT,
`Version` INT NOT NULL,
`ValidFrom` DATETIME NOT NULL,
`ValidTo` DATETIME NOT NULL,
`ModifiedDateTime` DATETIME NOT NULL,
`PersonIdentifier` VARCHAR(30) NOT NULL,
`NoLifeProlongingIfDying` TINYINT NULL,
`NoLifeProlongingIfSeverelyDegraded` TINYINT NULL,
PRIMARY KEY (`LivingWillPID`),
INDEX `IX_ValidTo` (`ValidTo` ASC))
ENGINE = InnoDB
COLLATE 'utf8_bin';
Tabel: PropertiesLivingWill
CREATE TABLE IF NOT EXISTS `PropertiesLivingWill` (
`PropertiesPID` INT NOT NULL AUTO_INCREMENT COMMENT 'Primær nøgle',
`PropertyKey` VARCHAR(50) NOT NULL COMMENT 'Nøgle',
`PropertyValue` VARCHAR(50) NULL COMMENT 'Værdi',
PRIMARY KEY (`PropertiesPID`))
ENGINE = InnoDB
COLLATE 'utf8_bin';
INSERT INTO `PropertiesLivingWill` (`PropertyKey`, `PropertyValue`) VALUES ('LAST_DELETION_TIME', '1900-01-01T00:00:00.000Z');
INSERT INTO `PropertiesLivingWill` (`PropertyKey`, `PropertyValue`) VALUES ('LAST_CPR_MAX_PID', '0');
Tabel: PropertiesTreatmentWill
CREATE TABLE IF NOT EXISTS `PropertiesTreatmentWill` (
`PropertiesPID` INT NOT NULL AUTO_INCREMENT COMMENT 'Primær nøgle',
`PropertyKey` VARCHAR(50) NOT NULL COMMENT 'Nøgle',
`PropertyValue` VARCHAR(50) NULL COMMENT 'Værdi',
PRIMARY KEY (`PropertiesPID`))
ENGINE = InnoDB
COLLATE 'utf8_bin';
INSERT INTO `PropertiesTreatmentWill` (`PropertyKey`, `PropertyValue`) VALUES ('LAST_DELETION_TIME', '1900-01-01T00:00:00.000Z');
INSERT INTO `PropertiesTreatmentWill` (`PropertyKey`, `PropertyValue`) VALUES ('LAST_CPR_MAX_PID', '0');
Tabel: TreatmentWill
CREATE TABLE IF NOT EXISTS `TreatmentWill` (
`TreatmentWillPID` INT NOT NULL AUTO_INCREMENT,
`Version` INT NOT NULL,
`ValidFrom` DATETIME NOT NULL,
`ValidTo` DATETIME NOT NULL,
`ModifiedDateTime` DATETIME NOT NULL,
`PersonIdentifier` VARCHAR(30) NOT NULL,
`NoLifeProlongingIfDying` TINYINT NULL,
`NoLifeProlongingIfSeverelyDegraded` TINYINT NULL,
`NoLifeProlongingIfSeverePain` TINYINT NULL,
`RelativeAcceptanceRequired` TINYINT NULL,
PRIMARY KEY (`TreatmentWillPID`),
INDEX `IX_ValidTo` (`ValidTo` ASC))
ENGINE = InnoDB
COLLATE 'utf8_bin';
Teknologibeskrivelse
Refereres fra
- 2.1 NSP Forretningsarkitektur overordnet
- 2.2 NSP Forretningsarkitektur områder
- F01 Fælles Stamkort (FSK)




