OAT = Overdragelse Accept Tjekliste


NB: Tjeklisten er under løbende revision - respons/kommentarer til operator@nspop.dk eller gnai@sundhedsdata.dk

Formål

Formålet med denne Tjekliste er at sikre et struktureret udgangspunkt for dialog om overdragelsen mellem udviklingsprojekter/initiativer og NSP support, drift og forvaltning.

Tjekpunkterne er opsamlet i en række dialoger ml. udviklingsprojekter og NSP - men er under løbende tilpasning, så det giver værdi for alle parter.


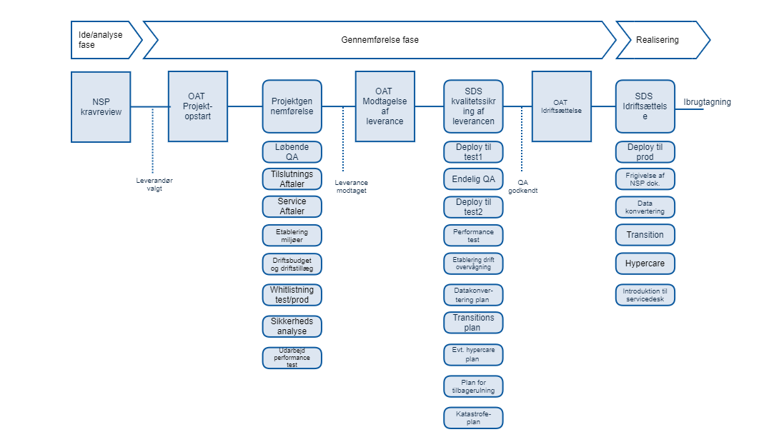
Tjekpunkter relaterer sig til SDS' projektmodel med følgende NSP-formål:


Idéfasen (NSP)Identifikation af væsentlige gevinster gennem innovativt genbrug:

- Anvendelse af veletableret åben platform til at nå anvendere, der allerede benytter services og data fra NSP

- Genbrug af komponenter på NSP og suppler med nye i et løst koblet open source set-up

- Genbrug af veletableret og sikker infrastruktur, veldrevet og robust drift, velfungerende og etableret support set-up

- Tidlig inddragelse af NSP kompetencer for at sikre optimale genbrugsmuligheder og for at sikre overholdelse af principper ift. NSP arkitektur
Analysefasen (NSP)Formålet med at inddrage NSP kompetencer i analysefasen er at analysere projektets muligheder for optimal udnyttelse af NSP platformen mhp. optimalt indhold, omfang, ressourcer risici og gevinster. 

- Hvordan kan NSP platformens arkitektur, services og data genbruges og understøtte projektet mest hensigtsmæssigt

- Hvad skal der tænkes ind af innovative løsninger og kan de hensigtsmæssigt udvikles på NSP platformen, mhp. at sikre muligheder for genbrug

- Hvilke ressourcer og økonomi skal bringes i spil for at realisere projeket på NSP platformen

- Hvilke planer skal etableres for etablering/udvikling
Gennemførelsesfasen (NSP)Formålet med gennemførelsesfasen er, at projektet løbende sikrer tekniske og organisatoriske implementering i tæt samspil Med NSP kompetencer.

- Hvordan sikres løbende inddragelse af NSP kompetencer i teknisk implementering, med henblik på at undgå tilbageløb i projektet

- Hvordan sikres løbende organisatorisk implementering (markedsføring og support af service i forbindelse med test, pilot og idriftsættelse)

- Aftaler om arkitektur, sikkerhed, idriftsættelse og økonomi mhp. etablering, løbende drift, support og vedligehold

- Sign-off i forbindelse med idriftsættelse (QA og sikkerhed), forankring i organisation (PO og økonomi) og plan for opfølgning
Realiseringsfasen (NSP)Formålet med realiseringsfasen er at sikre, at gevinster bliver realiseret også qua NSP platformen.

- Plan for opfølgning følges

- Statistikker og driftsrapportering udarbejdes

 - Økonomisk og kapacitetsmæssig opfølgning


Opsamling af lessons learned fra tidligere NSP-projekter

Inddrag NSP så tidligt i forløbet som muligt - således at krav om overholdelse NSP arkitektur og dokumentation kan indgå i udbuddet og der tages højde i business casen for etablerings- og løbende omkostninger til idriftsættelse og udstilling på NSP platformen
Inddrag NSP tidligt i forløbet ved projektopstart m.h.p. introduktion til NSP arkitektur og krav til overholdelse og planlægning af proces for forløb - dialog er afgørende - OAT checkliste kun et hjælpemiddel
Inddrag og udpeg tidligt i forløbet den ansvarlige for Produktejerskabet for service i drift, herunder at den ansvarlige kan løfte og  varetage det daglige forretningsmæssige ansvar for produktet/service 
Inddrag NSP QA løbende i gennemførelesfasen, således at dyre og uhensigtmæssige tilbageløb for projektet undgås - løbende dialog er afgørende for et optimalt resultat i produktion og for anvendere
Sikre sign-off i forbindelse med overdragelse til NSP - herunder budget til drift og forvaltning, godkendelser af risikovurdering, DPIA, performancetest samt aftaler og vilkår for daglig drift, support og vedligehold


I hvilke situationer skal der gennemføres OAT

Alle projekter skal gennemføre fuld OAT, medmindre der aftales andet med NSP.

Herudover kan det give mening, at der ved udviklingsinitiativer af mindre størrelse gennemføres en fuld/delvis OAT. Dette kunne f.eks. være i forbindelse med implementering af ny service og/eller komponent på NSP platformen, major ændringer til eksisterende komponent, tilføjelse af service på eksisterende komponent eller ændringer i arkitekturen (applikation, data eller infrastruktur). 


Placering:

OAT placeres på udviklingsprojektets dokumentspace på nspop.dk og indgår som del af den samlede dokumentation af projektet.

Overblik over processen (illustrativ)


Ansvar og roller

Ansvar for koordinering, at sikre fremdrift og at foretage opfølgning på aktiviteter i relation til overdragelse til NSP påhviler SDS projektleder.

Der kan laves andre aftaler, men det skal explicit angives.

Neden for anføres oplysninger for projektet, ansvar og roller


Projektoplysninger

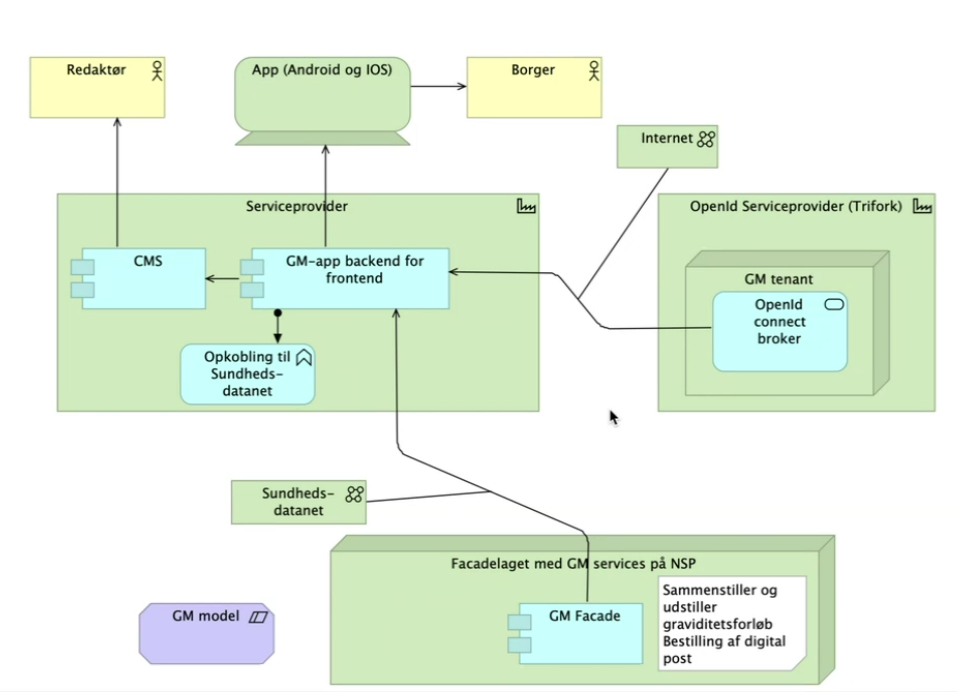
Projektnavn:Graviditetsmappeprojektet
Evt. forkortelse af navn:GMv2
KomponentleverandørTrifork
Projektejer i SDS:Anders Peiter Rokkjær
Projektleder:Karen West Dalker (PO: Martin Bach Henriksen)
PID:FGM - (ny) Revidering af projektgrundlag og styregruppeaftale 2025
Projektets Confluence site:Digital Løsning til Graviditetsforløb - Graviditetsmappen - Global Site
Projektets JIRA site:Den Fælles Graviditetsmappe - SDS JIRA
Projektets Slack-kanalgraviditetsmappen2 (Channel) - NSP - Slack

OAT - Projektopstart

DatoOktober 2024
Næste mødedatoN/A
SDS ProjektlederKaren West Dalker (PO: Martin Bach Henriksen)

SDS Product Owner

Anni Markussen

NSP - SDS

Gitte Nørgaard Aidt

NSP QA LeverandørArosii A/S
NSP DriftsleverandørNetic A/S


Check-spørgsmål relateret til projektets faser


Analysefasen

#TjekpunktStatusAnsvarligUdførendeNote

1

Plan

  • Er der udarbejdet og aftalt plan for inddragelse af NSP?
  • Er projektet informeret om OAT processen og accepterer projektet at følge denne?
  • Projektet accepterer at anvende Slack til online møder, herunder sprintmøder og OAT-møder




2


Kravspecificering

  • Har følgende roller været involveret i kravspecificering og/eller review af disse?
    • NSP Løsningsarkitekt
    • NSP QA Leverandør
    • NSP Driftsleverandør





3

Løsningsdesign

  • Har NSP Løsningsarkitekt godkendt løsningsdesign?
  • NSP Driftsleverandør?
  • NSP QA Leverandør?




4

Økonomi

  • Har NSP leveret estimat over hhv. engangsudgifter samt varig drift?
  • Er årlig overførsel fra projekt til NSP estimeret og godkendt? 




Gennemførelsesfasen


OAT møder - Gennemførelsesfasen

Dato27/11 2025
Næste mødedato??/1 2026
SDS ProjektlederKaren West Dalker (PO: Martin Bach Henriksen)
SDS Product Owner

Mikkel Boesen Dalsgård

NSP - SDS

Gitte Nørgaard Aidt

NSP QA LeverandørArosii A/S
NSP DriftsleverandørNetic A/S


Gennemførelsesfasen (styring)

#TjekpunktStatusAnsvarligUdførendeNote
5

Plan


  • Projektet præsenterer projektets formål, arkitektur og design arkitektur.
  • Projektet præsenterer den overordnede tidsplan, herunder ønsker til:
    • Dato for start af løbende QA
    • Hyppighed for QA
    • Dato(er) for modtagelse af leverance(r) til QA
    • Datoer for gennemførelse af performancetest (staging miljø skal reserveres i 2 uger)
      (performancetest skal som udgangspunkt altid udføres, medmindre der aftales andet med NSP)
    • Dato for idriftsættelse
    • Dato for ibrugtagning
  • Projektet afklarer, om projektet indbefatter datakonvertering.

Martin Bach Henriksen
  • Dato for start af løbende QA - april 2025
  • Hyppighed for QA - Afklaret Arosii og Trifork imellem
  • Dato(er) for modtagelse af leverance(r) til Final QA - 1/8 2025
    • Leon fra Arosii → Kan de prioritere dette grundet ferie? 2 ressourcer. 
      • Jesper har ferie i ugerne 29-31 og kan derfor godt kigge på final QA når han kommer tilbage fra ferien og inden 1/9.
    • Facade skal være klar på TEST2 d. 26. september til Medcom test
  • Datoer for gennemførelse af performancetest (staging miljø skal reserveres i 2 uger)
    (performancetest skal som udgangspunkt altid udføres, medmindre der aftales andet med NSP) - Skal der laves en performance test - Ren gennemstilling - Ingen data - Lang svartid ved mange børn. Efter parallel kald (opgave til backlog) mellem MHD og Facade (MHD kun et dokument ad gangen)
    • Spørge Asger eller Aron at der ikke er behov for performancetest og få dem til at godkende - Send mail
  • Dato for idriftsættelse - 1/12
  • Dato for ibrugtagning - 1/12 (ny dato?)


Ingen datakonvertering


15/8 2025:

  • GM facade komponenten SKAL udstille en rigtig FHIR service - FGM-1392 → Beslutning → FGM-1735 skal laves og implementering af Hapi FHIR kommer måske senere!


5/9 2025:

Ny tidsplan for Final QA 

    1. Arosii laver final QA af MHD,  Facade, BFF og App: Uge 36 og 37
    2. Overlevering til Netic og klargøring til TEST2: uge 38 og 39
    3. Arosii tester MHD: uge 39
    4. MVP løsning af MHD og Facade på TEST2: mandag d. 29/9


13/10 2025:

Rettelser efter accepttest skal releases når de er færdige og releases i en ny version for herefter at kunne releases til TEST2 i oktober (uge 45-46).

Skal i prod (idriftsættelse) senest 20/1 2026. Og ibrugtagning 4/2 2026.


28/10 2025:

Efter release til TEST1, så tester SDS Facaden. Herefter kan vi bede NSP PO om at få den deployet til TEST2.

6

Test

  • Er alle miljøer (test1, test2 og evt. produktion) etableret og testet?

    Dette er relevant i tilfælde af, at projektet har brug for hardware og infrastruktur ud over det, der tilbydes som standard på NSP. 

  • Har projektet gennemgået NSP teststrategi Teststrategi NSP Vedligehold?
  • Er der aftalt etablering af NSP regressionstestcases med NSP QA ift. fremadrettet vedligehold?

    Er det afklaret med projektet, hvordan hhv. Dynamisk Test Generator (DTG) og Dynamisk Request Generator (DRG) kan understøtte projektets testgennemførsel? 
  • Er der gennemført performanceanalyse af projektet ift. forventet træk på eksisterende NSP-services og infrastruktur?
    • Eller: Er performancetest planlagt og klar til eksekvering af NSP QA Leverandør/NSP driftsleverandør?
  • Har projektet lavet en testplan ud fra use cases, så scope for funktionelle test cases er klart og kan dokumenteres i projektets testrapport?



Mangler:

  • GM registries mangler i prod


15/8 2025:

  • Test afklares intern i GM. Blackbox test for NSP.
7

Pilotdrift?

  • Hvem skal deltage i evt. pilot?
  • Hvordan skal WL foregå i pilot?



Ingen plan om pilotafprøvning
8

Dokumentation

Martin Bach Henriksen

NSP Husregler:

  • NSP Husregler Version 2.15
  • Det er godkendt at anvende Java 21
  • Der skal anvendes NSP platform version 4

Der anvendes git ikke SVN.


Denne afklares intern i GM.


5/9 2025:

Skal der ikke dokumenteres en proces for samarbejde mellem NSP og Trifork ved deploy af ny version af facade? Hvad er krav til test, QA osv. Afklares mellem Mikkel (NSP PO) og Martin (GM PO).


28/10 2025:

Der er nogle få åbne sager med dokumentation.


26/11 2025:

Facade mangler dokumentation af standard fejlkoder FGM-1828


Gennemførelsesfasen: Forberedelse af implementering

#TjekpunktStatusAnsvarligUdførendeNote
9

Er der bestilt adgang (whitelistning) til såvel, TEST som PROD miljø?

Martin Bach Henriksen
  • Det kræver ikke nogen whitelistning for generel adgang til NSP testmiljøer, men nogle komponenter kræver særskilt whitelistning ved operatøren. Trifork har været leverandør i mange år så deres CVR nummer er helt sikkert allerede whitelistet de steder det er nødvendigt?

28/10 2025:

  • Martin følger op med Trifork. Trifork opretter én supportsag om etablering omkring trust i MHD og Facade af deres prod OIDC: Issuer, audience mm. Public key der signeres med. Se FGM-717


26/11 2025:

Vi er ved at få whitelistet OIDC i TEST2. Prod kommer senere.

10

Er evt. hypercare fra NSP support aftalt?

Karen West Dalker

28/10 2025:

Den er overdraget til Hans. Udføres i november.

11

Projekt oplyser om nødvendige Tilslutningsaftaler er på plads?

Skabeloner for tilslutningsaftale kan findes her:

Opret tilslutningsaftale

Det er projektets ansvar at udfylde tilslutningsaftale.
Udfyldt tilslutningsaftale sendes til NSP Operatør.

Kjeld Froberg

Mangler:

  • GM projektet opretter tilslutningsaftale - Ny skabelon for tilslutningsaftale, da GM projektet selv skal håndterer incidens. Hvem gør hvad? NSP/GM projekt
  • Henrik Danielsen/Lars Helsberg (kontrakt for drift)


15/8 2025:

Der arbejdes på dem.


5/9 2025:

Kjeld laver udkast og Karen læser review

Kan ikke deployes til prod for tilslutningsaftale


Tilslutningsaftale: GM-Facaden - Graviditetsmappen - Global Site


28/10 2025:

Intet nyt


11/11 2025:

Følger op når der er en godkendt tilslutningsaftale på DPA.

12

Ønskes anvendelse af NSP'ens nationale adviseringsservice?

I så fald skal der indgås NAS tilslutningsaftale og de nødvendige topics skal oprettes - se note

Martin Bach Henriksen

Denne er ikke aktuel. Facade anvender ikke adviseringer.


https://www.nspop.dk/display/public/web/NAS2+-+Anvenderguide


Gennemførelsesfasen : Datakonvertering/migrering

#TjekpunktStatusAnsvarligUdførendeNote
13Projekt oplyser om test af datakonvertering er planlagt og om ressourcer er allokeret hvis relevant.

Karen West Dalker 
Der bliver ikke lavet datakonvertering
14Projekt oplyser om der i så fald findes en veldokumenteret fall-back plan, hvis datakonvertering fejler.

Karen West Dalker 
Der bliver ikke lavet datakonvertering


Gennemførelsesfasen:  Transition til drift og support

#TjekpunktStatusAnsvarligUdførendeNote
15

Findes der en plan for NSP aktiviteter ifm. transitionen til idriftsættelse og ibrugtagning – og er denne godkendt af involverede parter? (eksempler på aktiviteter kan være dataleverancer, afhængigheder mellem komponenter/services etc.)

Martin Bach Henriksen

28/10 2025:

Martin følger op. Tal med Kjeld om hvordan denne plan laves. SDS laver udkast og får den godkendt i denne kreds og operatøren (Henrik Danielsen og Søren)

16

Er der sket overlevering til supportenheder (servicedesk) og er overleveringen accepteret?
NSP informerer National Service desk og sikrer opdatering af 'supportform'.
Der benyttes en standard template

Martin Bach Henriksen

28/10 2025:

Vi skal sikre at SDS service desk sender support for MinGraviditet app forbi GM teamet først. Når eksterne apps (fx Emento) kommer på facaden, så skal der være en proces for support. SDS service desk skal sende det forbi GM team.

Martin koordinerer med SDS service desk.

17

Er der sket overlevering til NSP Driftsleverandør og er overleveringen accepteret?



28/10 2025:

Først relevant efter idriftsættelse

18

Findes der en aftale om hypercare?

Karen West Dalker 

28/10 2025:

Den er overdraget til Hans. Udføres i november.

19Er der indgået kontrakt ift. support og vedligehold fra udviklingsleverandør - og hvornår udløber denne?



Support og vedligehold-aftale for Facadelag med Trifork udløber 1. marts 2029. Kontraktnummer: CNTR0011313
20Har PL indkaldt NSP QA leverandør til gennemgang af funktionel testrapport og resultater og er regressionstest overleveret til NSP QA leverandør jvf. NSP husregler?

Martin Bach Henriksen

28/10 2025:

Indkald Louise til dette møde efter accepttest.


11/11 2025:

Ikke relevant da det er en projektkomponent og ikke NSP komponent.


Gennemførelsesfasen:  Teknisk dokumentation

#TjekpunktStatusAnsvarligUdførendeNote
21NSP QA Leverandør oplyser om endelig QA af leverancen er gennemført og godkendt inkl. overholdelse af NSP dokumentationskrav

Arosii

28/10 2025:

Mangler det sidste af final QA. Men tæt på release til TEST1


11/11 2025:

QA er gennemført. QA rapport sendes.

22

NSP QA Leverandør oplyser link til endelig QA rapport (to-be)

Arosii

28/10 2025:

Rapport sendes så snart final QA er færdiggjort.


11/11 2025:

QA er gennemført. QA rapport sendes.


26/11 2025:

Final QA er gennemført - 360° - Sag: FGM - QA af CMS, BFF og facade (2025-2026)

23NSP Driftsleverandør oplyser, om driftsvejledninger, driftshåndbog er godkendt

Netic

1/10 2025:

Er Netic i gang? Færdiggøres først når MHD er deployet i prod (forventelig i midt januar 2026

24

Er performancetest gennemført og rapport godkendt af NSP QA/SDS arkitektur?

  • Link til performancetest indsættes her.

Arosii/NSP/SDS arkitektur

1/10 2025:

Er godkendt af SDS arkitekter at der ikke skal laves performancetest. Er dokumenteret i 360.

Facaden er en black-box for NSP, som er korrekt pakket ind i en Docker container og i øvrigt udstyret med dokumenterede overvågningssnitflader, men som vi som sådan ikke har ansvar for på NSP, så vi behøver derfor heller ikke foretage NSP performance test heraf.


Gennemførelsesfasen:  Sikkerhed

#TjekpunktStatusAnsvarligUdførendeNote
25Er der udarbejdet og godkendt teknisk Go-live plan og en tilbagerulningsplan, såfremt den tekniske implementering fejler?




28/10 2025:

Ny komponent, så den kan deployes i miljøer uden indvirkning på andre systemer

26Såfremt der skal gennemføres risikovurdering og DPIA bekræfter projektet, at denne er gennemført og godkendt i SDS.  

Karen West Dalker 

Er i gang med Jura


Sikkerheds- og penetrationstest er ved at blive planlagt og bestilt


28/10 2025:

Sikkerheds- og penetrationstest udføres i november 2025.


11/11 2025:

Forventes snart at sendes til DPO. Ledelsesgodkendes om 14 dage. Forventes færdig inden jul.

27

Projektet bekræfter, om SDS Jura har afklaret, om det/den nye register/service er kategoriseret ift. fortegnelse jf. persondataforordningen.

Hvis fortegnelse skal udarbejdes, bekræfter projektet, at Jura har godkendt denne.

Karen West Dalker 
Ingen register. Kun gennemstillingskomponent


Gennemførelsesfasen: Overdragelseskriterier

#TjekpunktStatusAnsvarligUdførendeNote
28

Er NSPOP opdateret, så dokumentation flyttes fra "services på vej" til "Forretningsservices" og er den forretningsmæssige beskrivelse (Leverancebeskrivelse) udarbejdet?



Rykkes når dokumentation er QA godkendt af Arosii og projektet overleveres til NSP


11/11 2025:

Vi venter med at flytte til "services på vej" indtil vi har haft møde med Trifork og får dokumentation rettet til.

29

Er support- og fejlrettelsesprocedure på plads?

Forventes at følge NSP standard procedure. Se SDS Incident Management 
Hvis andet er aftalt, skal det angives.



Forventer at følge NSP standard procedure for Incident Management.
30

Er processen for ændringshåndtering kommunikeret ud til projektet?

Forventes at følge standarden for NSP ændringshåndtering - se NSP Change Managementproces
Hvis andet er aftalt, skal det angives.



28/10 2025:

Projektet et bekendt med NSP ændringsprocessen.


Skal der ikke dokumenteres en proces for samarbejde mellem NSP og Trifork ved deploy af ny version af facade? Hvad er krav til test, QA osv. Afklares mellem Mikkel (NSP PO) og Martin (GM PO).

31

NSP Driftsleverandør oplyser, om driftsrapportering er aftalt med projekt?

Normalt sker dette månedligt. Hvis andet er aftalt, skal det angives. Evt. behov for data via Splunk Intelligence?

Netic

27/11 2025: 

Projektet opretter en sag om et dashboard. Kjeld har kendskab til andre projekter. Afklare med ham hvad vi skal have


NSP driftsleverandør leverer standardpakken

32NSP Driftsleverandør oplyser om driftsovervågning i produktionsmiljø er etableret.

Netic

1/10 2025:

Færdiggøres først når Facade er deployet i prod (idriftsættelse forventelig i start/midt januar)

33Er der aftalt håndtering af evt. ikke-blokerende fejl eller ændringsønsker på overdragelsestidspunktet? Hvis ja, lav referencer til SDS-Jira RfC'er i kolonnen "Note"



28/10 2025:

Afventer til vi er færdig med Accepttest af DPA


11/11 2025:

Det er projektet der håndterer ikke-blokerende fejl og ændringsønsker. Punktet er derfor ikke relevant.

34Er al relevant historisk projektdokumentation gjort tilgængeligt på/overført til projektspace på NSPOP?

Martin Bach Henriksen

28/10 2025:

Der er ikke yderligere.

35Er der aftalt og signet af på en samlet udestående liste, herunder aftalt hvor ansvar er placeret og tidsplan for hvornår listede udeståender forventes imødegået/afsluttet.

Martin Bach Henriksen


28/10 2025:

Afventer til vi er færdig med Accepttest af DPA


11/11 2025:

Det er projektet der håndterer ikke-blokerende fejl og ændringsønsker. Punktet er derfor ikke relevant.

36

Er NSP Jira ajourført med de implementerede komponenter, ansvarlig leverandør/Lead (forvaltning af komponenten)? - se NSP Components

Er NSP Confluence ajourført med Product Owner på hver enkelt komponent? -  se PO på komponenter

NSP

11/11 2025:

NSP Jira mangler at blive opdateret

NSP Confluence mangler at blive opdateret


Realiseringsfasen

#TjekpunktStatusAnsvarligUdførendeNote
37

Er der aftalt opfølgning i realiseringsfasen:

  • Retrospektive
  • Driftsrapportering
    • Statistik for anvendelse (anvendere)
    • Statistik for driftforhold (kapacitet, forbrug, økonomi)
    • Statistik for support, incidents og RFC (forbrug, økonomi)
  • Revision af dokumentation
  • Revision af økonomi



11/11 2025:

Tages stilling til når vi er gået i drift. Idriftsættelse midt januar. Ibrugtagning 4/2 2026.



Ændringslog

VersionDatoÆndringer
4.019-06-2023Checkliste ændret grundlæggende og alignet med Projektfaser i SDS projektmodel