Name Size Creator Creation Date Labels Comment  
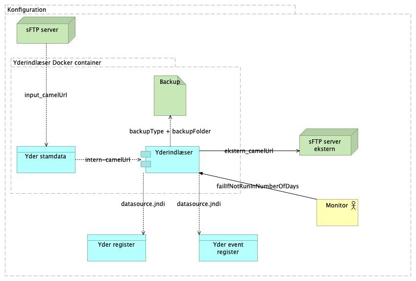
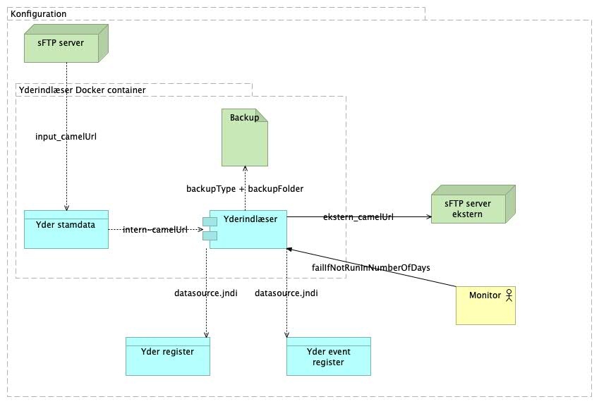
JPEG File konfiguration.jpg 40 kB Eva Troels 15-03-2022 06:05
  • No labels