MHD servicen er en generisk service, som har til formål at udstille data hentet fra dokumentdelingsservicen via en generisk FHIR-snitflade.
MHD servicen udstiller en snitfflade baseret på HL7's FHIR Mobile Access to Health Documents (MHD)[1]. med det formål at udstille, søge og læse snitflader fra XDS-infrastrukturen via dokumentdelingsservicen
[1] https://profiles.ihe.net/ITI/MHD/index.html
Nærværende dokument er tiltænkt anvendere, udviklere og IT-arkitekter og giver et indblik i MHD servicens opbygning.
| NSP | National Service Platform |
| GM | Graviditetsmappen |
| DGWS | Den Gode WebService |
| STS | Security Token Service |
| DDS | Dokumentdelingsservice |
| IDWS | Identity Based Web Service |
MHD servicen er en REST udstilling af dokumenter fra DDS servicen via en snitfladerne:
DDS service undestøtter kald med IDWS. MHD Service kalder DDS Service ved at omveksle JTPH til IDWS SAML Assertion. Nedenstående sekvensdiagram illustrere dette flow:
@startuml actor Anvender as External External -> MHD: Kald med JTPH |

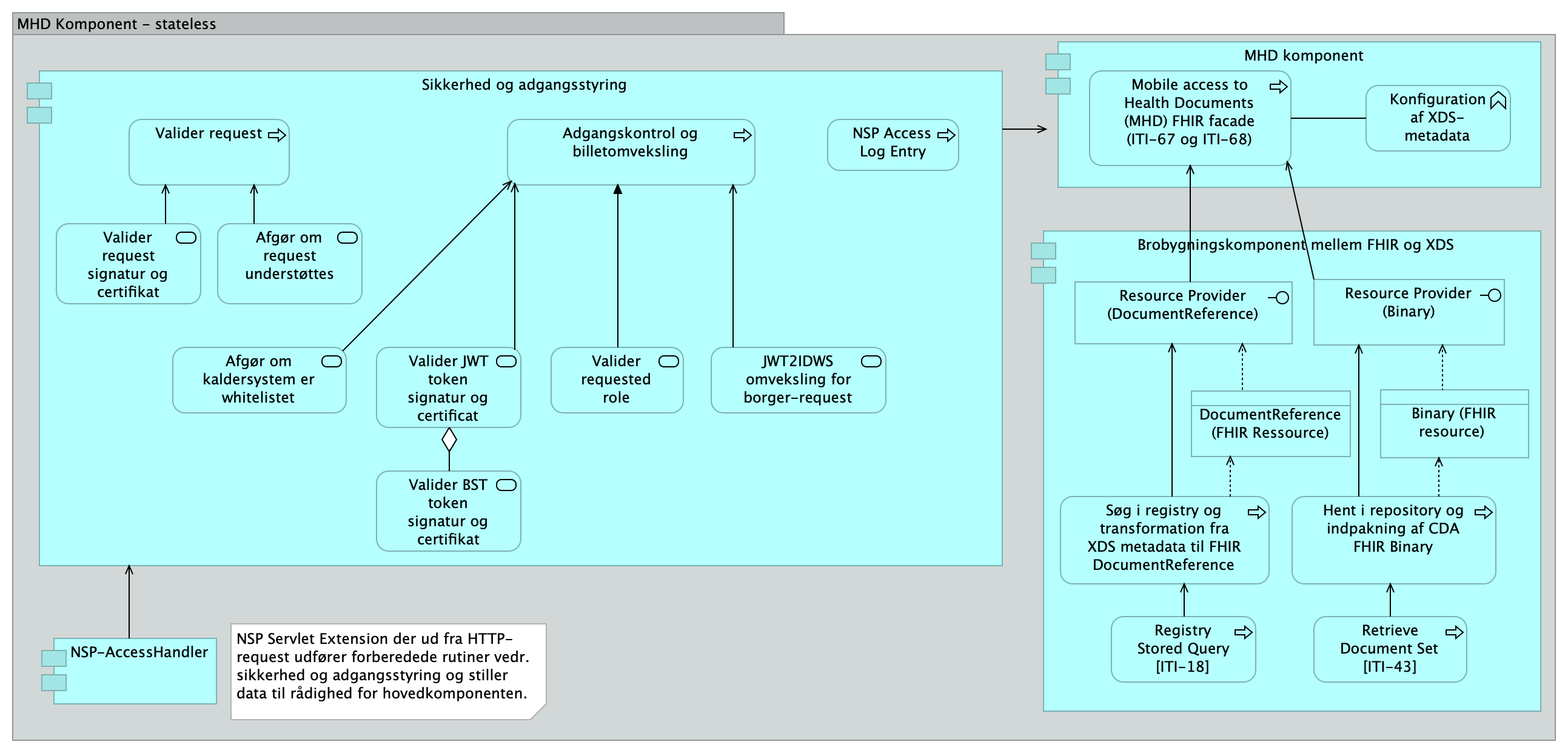
Nedenstående figur giver et overblik over MHD servicen

MHD udstiller ITI-67 og ITI-68 ved at kalde henholdsvis ITI-18 (FindDocuments eller GetDocuments) og ITI-43 (Retrieve Document Set) i dokumentdelingsservice (DDS). DDS'en kaldes med IDWS, hvor NSP Sikkerhedstokenservice (STS) benyttes til at veksle JTP-H tokens til IDWS. NSPs access handler sikre validering af JTP-h tokens, mens MHD'en selv validere semantisk indhold af tokens, som f.eks., at det pt kun er adgang for borgere.
Mapning af forespørgselsparamtre fra ITI-67 til ITI-18 er beskrevet her: Tabel 2:3.67.4.1.3.1-1. Derudover, kan capability statement tilgængelig her: https://mhd.gravidmappen.test.tcs.trifork.cloud/mhd/api/2025/11/27/metadata
Mapning fra DDS'ens snitflade til MHD'ens snitflade er beskrevet her:
| 3/4 2025 | Martin Henriksen/SDS | Etablering af dokumentation |
| 8/9/2025 | Thomas Glæsner/Trifork | Rettelser efter review |
| 12/9 2025 | Thomas Glæsner/Trifork | Opdateret link til MecCom Document Reference Profile |
| 24/10/2025 | Thomas Glæsner/Trifork | Tilføjet sekvensdiagram |