-- Dette er en ny service som pt. kun er tilgængelig på TEST1 og TEST2 --
Se Release notes for yderligere information
Kort introduktion til service |
|---|
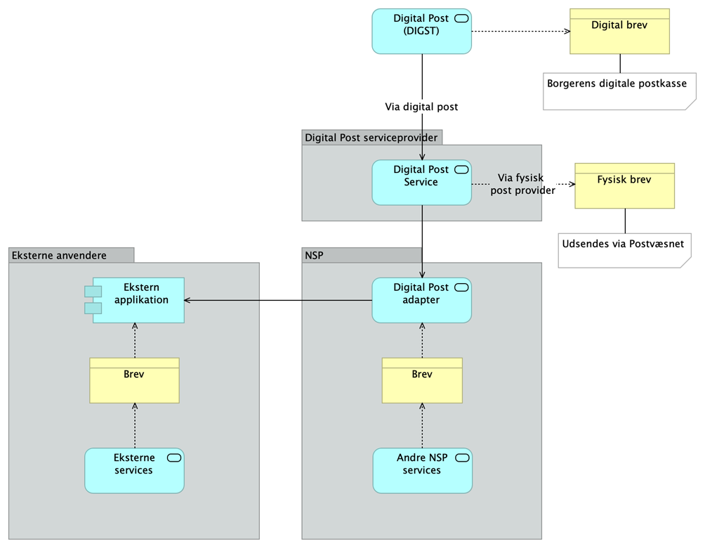
Digital Post Adapter er en afkoblingskomponent til en Digital Post Serviceprovider. Kildekoden findes på https://git.nspop.dk/scm/com/digital-post-adapter.git DPA har ansvar for at viderestille Digital Post beskeder til Digital Post Komponent, således at Digital Post Komponent evt. vil kunne skiftes ud uden at skulle rette i NSP komponenter udover DPA. For at kunne sende Digital Post skal der være oprettet komponent specifikke brev-skabeloner - procesen for oprettelser er beskrevet her: Brevskabeloner til Digital Post via Serviceprovider - Digital Post Komponent (DPK) DPA kan bruges af alle NSP komponenter, dog skal de whitelistes med System-Certifikat og System-navn individuelt til brev-skabeloner. Kommunikation med DPA sker via en DGWS-snitflade, hvor der skal bruges virksomheds- eller funktionscertifikat. |
| Komponent og versioner |
Overblik over Digital Post Adapter: Digital Post Adapter modtager breve, bestående af et skabelon-navn, oplysninger om modtageren og substitutioner som skal ind i brevet, fra Andre NSP services, og potentielt også Eksterne services, og videresender disse til Digital Post Komponent. DPK har ansvaret for at udfylde skabelonerne, danne PDF og sende disse til Digital Post. DPA udstilles på NSP (både cNSP og dNSP), og det er derfor teknisk muligt at få adgang til servicen fra både regionale it-systemer og fra it-systemer, der gør brug af den centrale NSP-instans. Følgende standarder og begreber bør være kendt hos udviklerne:
|
| Kontaktoplysninger, servicebeskrivelse og testforhold |
Alle henvendelser skal foregå gennem National Servicedesk: https://www.nspop.dk/display/resources/Indberetning+til+Service+Desk |
